1215x
003328
2019-07-24

Материал LVL в модуле RF-/TIMBER Pro для нормы SIA 265

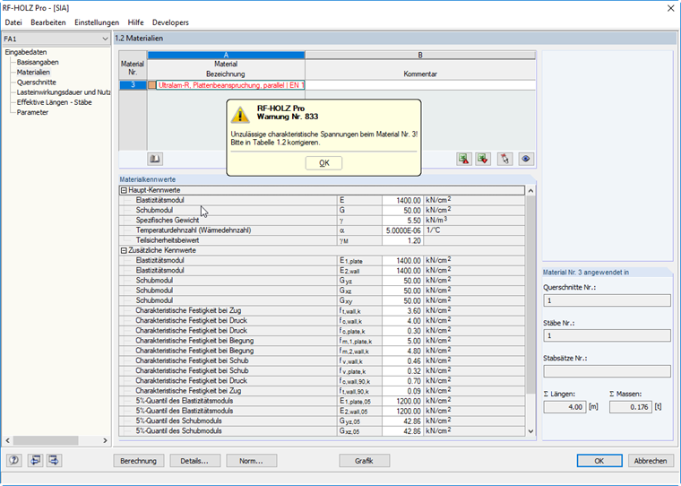
Почему в дополнительном модуле RF‑/TIMBER Pro нельзя рассчитать какой-либо материал LVL по норме SIA 265?


Ответ:

При выборе нормы SIA 265, RF-/TIMBER Pro может применить для рассчитываемых стержней только материалы, разрешенные данной нормой. Sie können die zulässigen Materialien in der Materialbibliothek über den Filter der Norm leicht finden.


Автор

Г-н Флори является руководителем группы поддержки заказчиков и оказывает техническую поддержку пользователям Dlubal Software.



;