Odpověď:
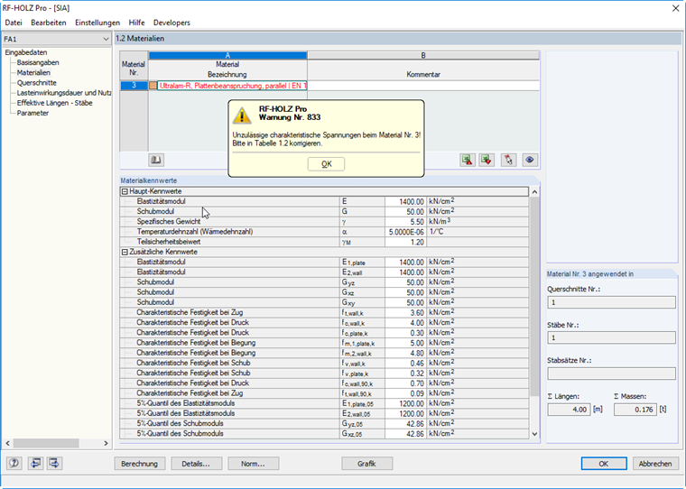
Při výběru normy SIA 265 lze v modulu RF-/TIMBER Pro použít pouze materiály pro posuzované pruty, které jsou v normě přípustné. Platné materiály můžete snadno najít v databázi materiálů pomocí filtru normy.
Zaregistrujte se do extranetu Dlubal, abyste získali většinu softwaru a měli exkluzivní přístup k vašim osobním údajům.
Zaregistrujte se do extranetu Dlubal, abyste získali většinu softwaru a měli exkluzivní přístup k vašim osobním údajům.
Zaregistrujte se do extranetu Dlubal, abyste získali většinu softwaru a měli exkluzivní přístup k vašim osobním údajům.
Při výběru normy SIA 265 lze v modulu RF-/TIMBER Pro použít pouze materiály pro posuzované pruty, které jsou v normě přípustné. Platné materiály můžete snadno najít v databázi materiálů pomocí filtru normy.
Ing. Flori je vedoucím oddělení péče o zákazníky a také poskytuje technickou podporu uživatelům programů Dlubal Software.