1215x
003328
2019-07-24

LVL Material in RF-/TIMBER Pro for SIA 265 Standard

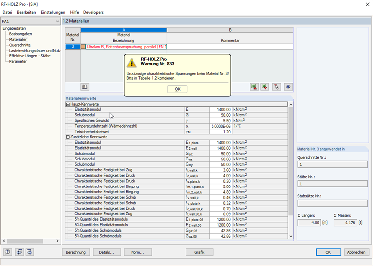
Why is it not possible to design any LVL material according to the SIA 265 standard in RF‑/TIMBER Pro?


Answer:

When selecting the SIA 265 standard, RF‑/TIMBER Pro can only use materials for the members to be designed that are also allowed in the standard. You can easily find the valid materials in the material library using the filter of the standard.


Author

Mr. Flori is the customer support team leader and provides technical support for customers of Dlubal Software.



;