1215x
003328
2019-07-24

Materiale LVL in RF-/TIMBER Pro per la norma SIA 265

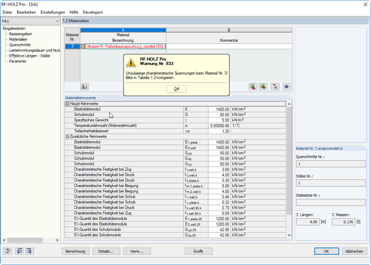
Perché non è possibile progettare alcun materiale LVL secondo la norma SIA 265 in RF‑/TIMBER Pro?


Risposta:

Quando si seleziona la norma SIA 265, RF-/TIMBER Pro può utilizzare solo materiali per le aste da progettare che sono consentiti anche nella norma. Sie können die zulässigen Materialien in der Materialbibliothek über den Filter der Norm leicht finden.


Autore

Il signor Flori è il leader del team di assistenza clienti e fornisce supporto tecnico per i clienti di Dlubal Software.



;