1215x
003328
24. Juli 2019

LVL-Material in RF-/HOLZ Pro bei Norm SIA 265

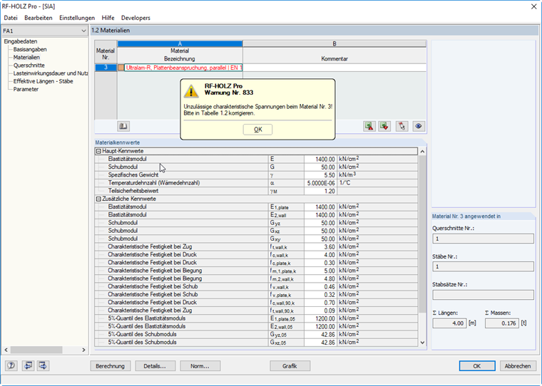
Warum kann ich in RF-/HOLZ Pro kein LVL Material nach der Norm SIA 265 bemessen?


Antwort:

Es können in RF-/HOLZ Pro bei Auswahl der Norm SIA 265 nur Materialien für die zu bemessenden Stäbe verwendet werden, die auch in der Norm zugelassen sind. Sie können die zulässigen Materialien in der Materialbibliothek über den Filter der Norm leicht finden.


Autor

Herr Flori leitet den Kundensupport und steht als Ansprechpartner für Anwenderanfragen zur Verfügung.



;