1215x
003328
2019-07-24

Material LVL no RF-/TIMBER Pro para a norma SIA 265

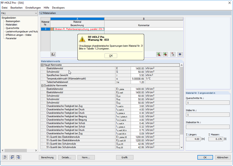
Porque é que não é possível dimensionar nenhum material LVL de acordo com a norma SIA 265 no RF-/TIMBER Pro?


Resposta:

Se for selecionada a norma SIA 265, o RF‑/TIMBER Pro apenas pode utilizar materiais para as barras a serem dimensionadas que também sejam permitidos na norma. Sie können die zulässigen Materialien in der Materialbibliothek über den Filter der Norm leicht finden.


Autor

O Eng. Flori é quem lidera a equipa de apoio ao cliente e também providencia apoio técnico para os clientes da Dlubal Software.



;