60x
005684
2025-05-20

Соответствующие характеристические сочетания нагрузок для расчёта предельного давления грунта и скольжения

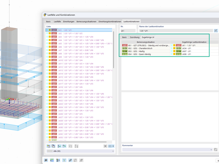
Почему нужно задавать характерные сочетания нагрузок для расчетов на продавливание и скольжение?


Ответ:

Для проверки устойчивости против деформаций основания требуются характерные нагрузки, чтобы рассчитать эксцентриситет нагрузки, который, в свою очередь, является решающим для определения расчетной площади подошвы фундамента.
В проверке на скольжение частичный коэффициент безопасности для воздействий согласно норме устанавливается равным 1. Поэтому и здесь необходимо соответствие комбинаций нагрузок с характерными нагрузками, чтобы провести проверку корректно.
Подробную статью с примерами и объяснениями вы найдете здесь:
Геотехнические проверки фундаментной плиты с RFEM 6 по DIN EN 1997-1/NA


Автор

Госпожа Даннверт поддерживает пользователей в службе поддержки клиентов и занимается развитием в области геотехники.



;