60x
005684
2025-05-20

Combinações de carga características associadas para verificação de capacidade de carga e deslizamento

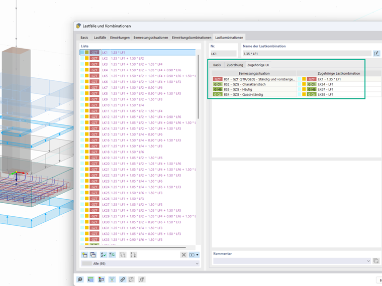
Por que é necessário atribuir combinações de cargas características ao dimensionamento de capacidade de carga e deslizamento?


Resposta:

Para a verificação de ruptura por base, são necessárias as cargas características para calcular a excentricidade da carga, que por sua vez é crucial para a determinação da área fundacional calculada.
Na verificação de deslizamento, o coeficiente parcial de segurança para ações é definido como 1 conforme a norma. Portanto, aqui também é necessário atribuir as combinações de carga com as cargas características para realizar a verificação corretamente.
Você encontra um artigo técnico detalhado com exemplos e explicações aqui:
Verificações geotécnicas de uma laje de fundação com RFEM 6 de acordo com a DIN EN 1997-1/NA


Autor

A Sra. Dannwerth apoia os usuários no suporte ao cliente e está envolvida no desenvolvimento na área de geotecnia.



;