60x
005684
2025-05-20

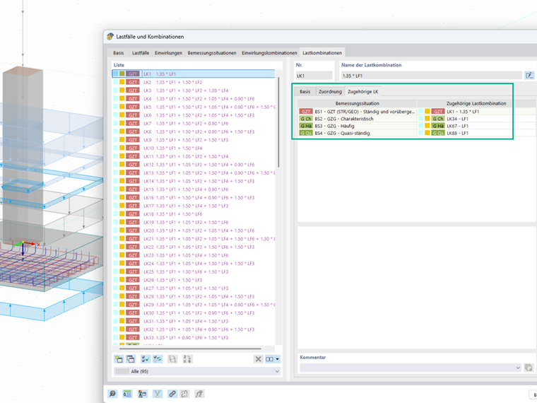
Odpowiadające charakterystyczne kombinacje obciążeń dla analizy z zakresu nośności granicznej gruntu i stateczności na poślizg

Dlaczego należy przyporządkować charakterystyczne kombinacje obciążeń do obliczeń nośności granicznej i stateczności na przesuw?


Odpowiedź:

Do przeprowadzenia analizy stateczności podłoża potrzebne są charakterystyczne obciążenia, aby obliczyć mimośrodowość obciążenia, która z kolei jest kluczowa dla określenia obliczeniowej powierzchni podstawy.
Podczas analizy stateczności przeciwpoślizgowej współczynnik częściowy dla oddziaływań zgodnie z normą jest ustawiony na 1. Dlatego również tutaj konieczne jest przypisanie kombinacji obciążeń z charakterystycznymi obciążeniami, aby móc prawidłowo przeprowadzić analizę.
Szczegółowy artykuł techniczny z przykładami i objaśnieniami znajdziesz tutaj:
Dowody geotechniczne płyty fundamentowej w RFEM 6 według DIN EN 1997-1/NA


Autor

Pani Dannwerth opiekuje się użytkownikami w dziale obsługi klienta i zajmuje się rozwojem w dziedzinie geotechniki.



;