60x
005684
20. Mai 2025

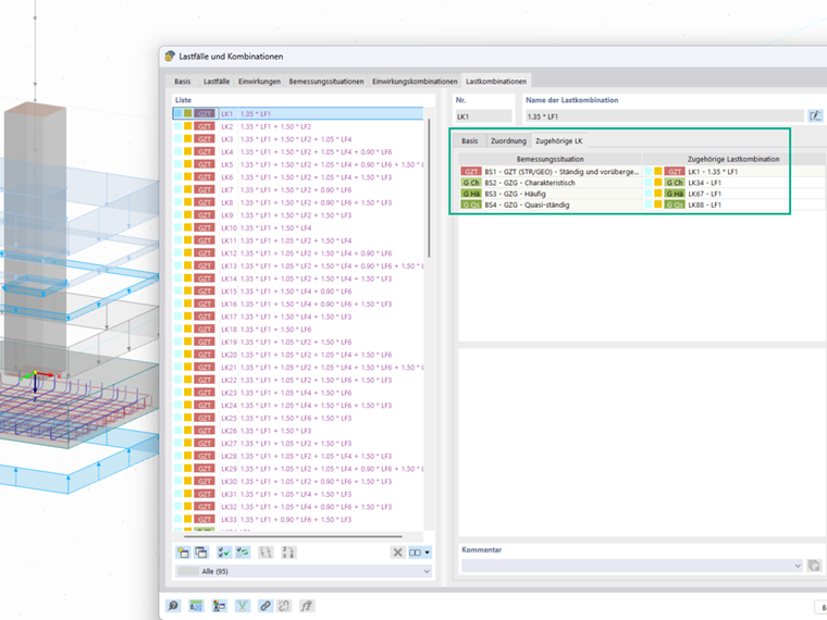
Zugehörige charakteristischer Lastkombinationen für Grundbruch- und Gleitnachweis

Warum müssen charakteristische Lastkombinationen für den Grundbruch- und Gleitnachweis zugeordnet werden?


Antwort:

Für den Grundbruchnachweis werden die charakteristischen Lasten benötigt, um die Lastexzentrizität zu berechnen, welche wiederum für die Bestimmung der rechnerischen Sohlfläche ausschlaggebend ist.
Beim Gleitnachweis wird der Teilsicherheitsbeiwert für Einwirkungen gemäß Norm auf 1 gesetzt. Daher ist auch hier die Zuordnung der Lastkombinationen mit den charakteristischen Lasten notwendig, um den Nachweis korrekt führen zu können.
Einen ausführlichen Fachbeitrag mit Beispielen und Erläuterungen finden Sie hier:
Geotechnische Nachweise einer Fundamentplatte mit RFEM 6 nach DIN EN 1997-1/NA


Autor

Frau Dannwerth betreut die Anwender im Kundensupport und beschäftigt sich mit der Entwicklung im Bereich Geotechnik.



;