60x
005684
2025-05-20

Combinazioni di carico caratteristico corrispondenti per analisi di resistenza e verifica di scivolamento

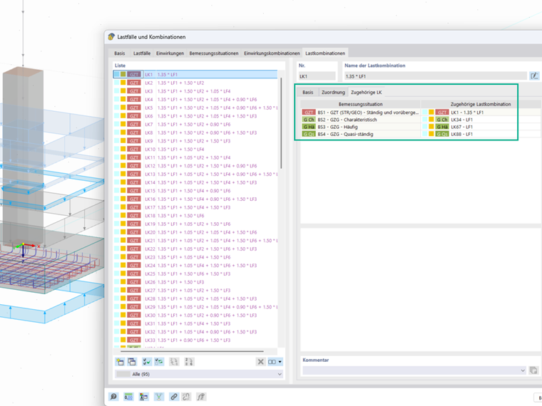
Perché è necessario assegnare combinazioni di carico caratteristiche per l'analisi della capacità portante e dello scorrimento?


Risposta:

Per la verifica dell'instabilità a pressione di fondo sono necessarie le azioni caratteristiche per calcolare l'eccentricità del carico, che a sua volta è determinante per la determinazione della superficie di base di calcolo.
Nella verifica allo scivolamento il coefficiente parziale di sicurezza per le azioni è impostato secondo la norma su 1. Pertanto, anche in questo caso è necessaria l'assegnazione delle combinazioni di carico con le azioni caratteristiche per poter condurre correttamente la verifica.
Un articolo tecnico dettagliato con esempi e spiegazioni è disponibile qui:
Verifiche geotecniche di una platea di fondazione con RFEM 6 secondo DIN EN 1997-1/NA


Autore

La signora Dannwerth supporta gli utenti nell'assistenza clienti e si occupa dello sviluppo nel settore della geotecnica.



;