1133x
002019
2021-06-29

Casi e combinazioni di carico

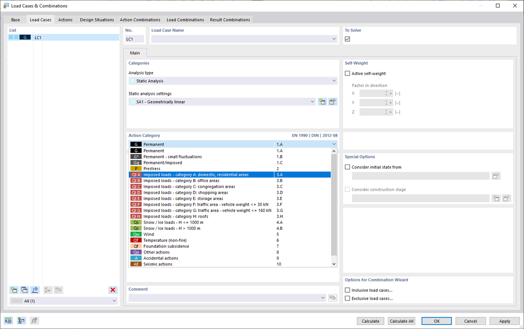
Per assicurarti che le tue strutture possano sopportare tutti i carichi, dai un'occhiata alla finestra di dialogo "Casi e combinazioni di carico". Qui è possibile creare e gestire i casi di carico. Inoltre, qui è anche possibile generare combinazioni di azioni e di carico e situazioni di progetto. È possibile assegnare le categorie di azione della norma selezionata ai singoli casi di carico. Se sono stati assegnati più carichi a una categoria di azione, questi possono agire simultaneamente o alternativamente (ad esempio, vento da sinistra o vento da destra).



;