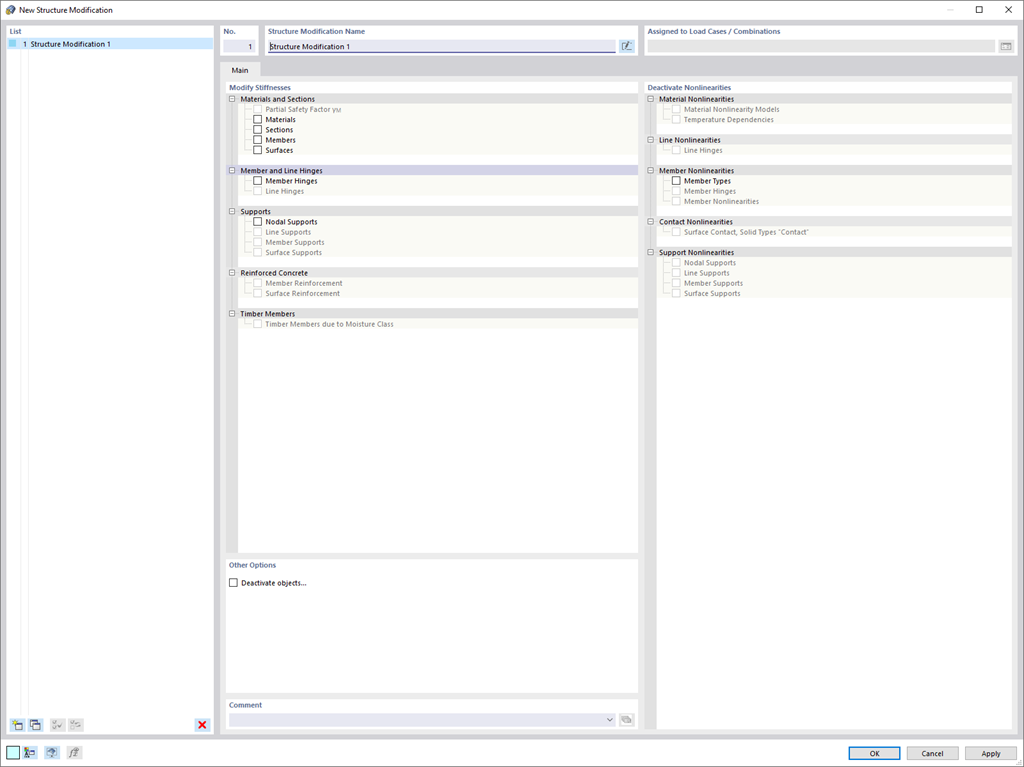
Используйте новый объект полезной модификации конструкции, чтобы изменять или деактивировать жёсткости, нелинейности и объекты понятным и в зависимости от загружений способом.
;
зарегистрируйтесь во Длупал Экстранет, чтобы максимально использовать программное обеспечение и иметь эксклюзивный доступ к вашим личным данным.
зарегистрируйтесь во Длупал Экстранет, чтобы максимально использовать программное обеспечение и иметь эксклюзивный доступ к вашим личным данным.
зарегистрируйтесь во Длупал Экстранет, чтобы максимально использовать программное обеспечение и иметь эксклюзивный доступ к вашим личным данным.
Используйте новый объект полезной модификации конструкции, чтобы изменять или деактивировать жёсткости, нелинейности и объекты понятным и в зависимости от загружений способом.