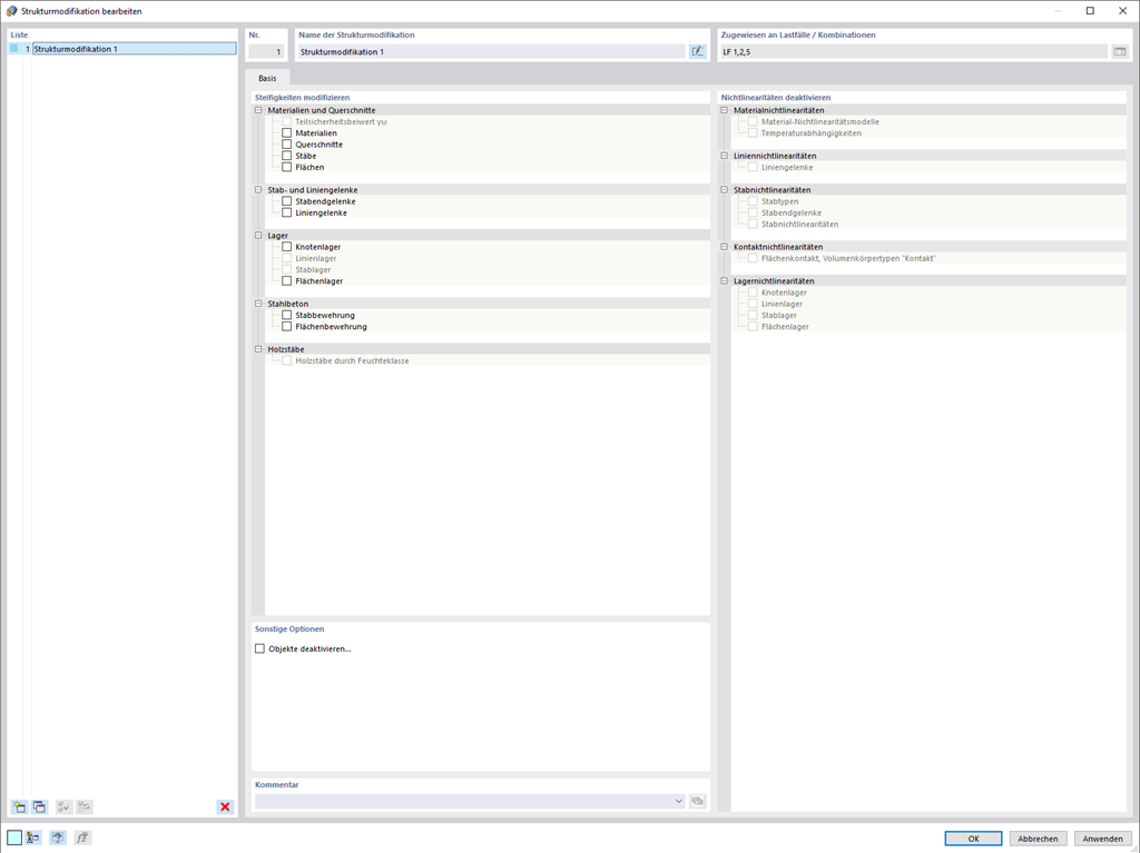
Nutzen Sie das hilfreiche neue Strukturmodifikations-Objekt, um Steifigkeiten, Nichtlinearitäten sowie Objekte übersichtlich und lastfallabhängig zu modifizieren bzw. zu deaktivieren.
;
Registrieren Sie sich für das Dlubal-Extranet, um die Software optimal zu nutzen und exklusiven Zugang zu Ihren persönlichen Daten zu erhalten.
Registrieren Sie sich für das Dlubal-Extranet, um die Software optimal zu nutzen und exklusiven Zugang zu Ihren persönlichen Daten zu erhalten.
Registrieren Sie sich für das Dlubal-Extranet, um die Software optimal zu nutzen und exklusiven Zugang zu Ihren persönlichen Daten zu erhalten.
Nutzen Sie das hilfreiche neue Strukturmodifikations-Objekt, um Steifigkeiten, Nichtlinearitäten sowie Objekte übersichtlich und lastfallabhängig zu modifizieren bzw. zu deaktivieren.