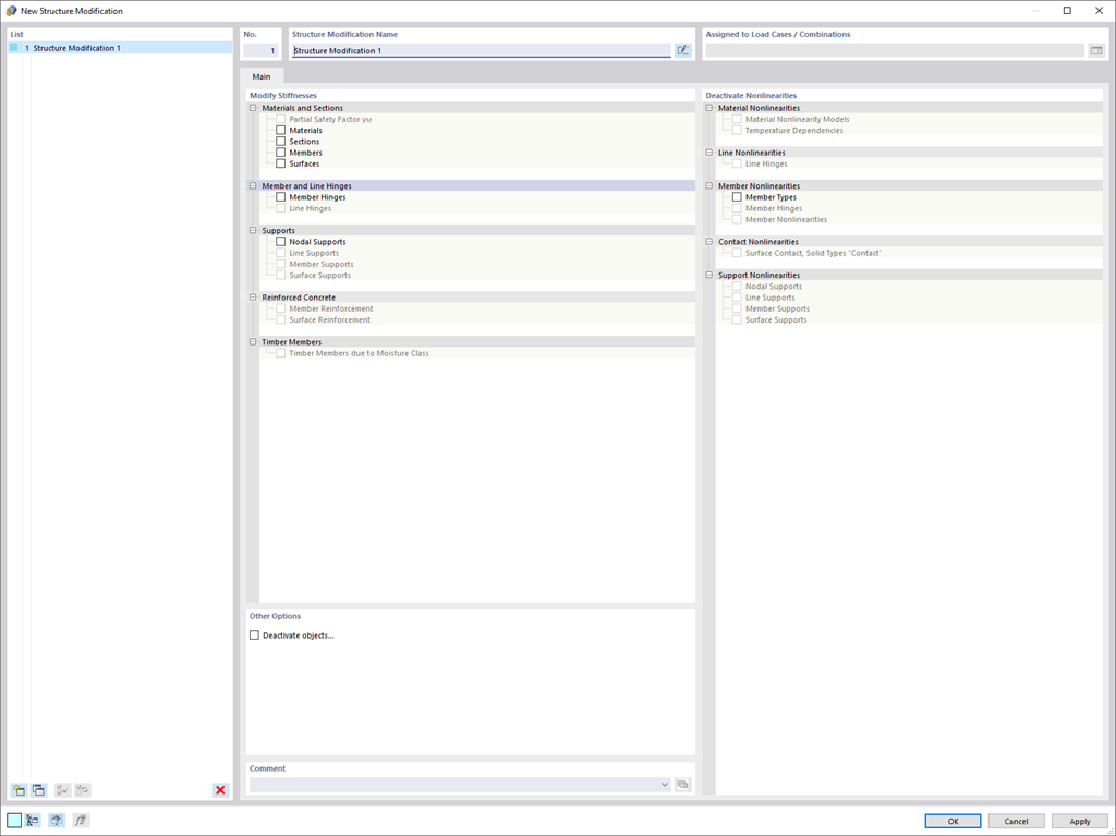
Za pomocą nowego użytecznego obiektu modyfikacji konstrukcji można modyfikować lub dezaktywować sztywności, nieliniowości i obiekty w sposób wyraźny i zależny od przypadku obciążenia.
;
Zarejestruj się w Extranecie Dlubal, aby maksymalnie wykorzystać możliwości oprogramowania oraz mieć ekskluzywny dostęp do swoich danych osobowych.
Zarejestruj się w Extranecie Dlubal, aby maksymalnie wykorzystać możliwości oprogramowania oraz mieć ekskluzywny dostęp do swoich danych osobowych.
Zarejestruj się w Extranecie Dlubal, aby maksymalnie wykorzystać możliwości oprogramowania oraz mieć ekskluzywny dostęp do swoich danych osobowych.
Za pomocą nowego użytecznego obiektu modyfikacji konstrukcji można modyfikować lub dezaktywować sztywności, nieliniowości i obiekty w sposób wyraźny i zależny od przypadku obciążenia.