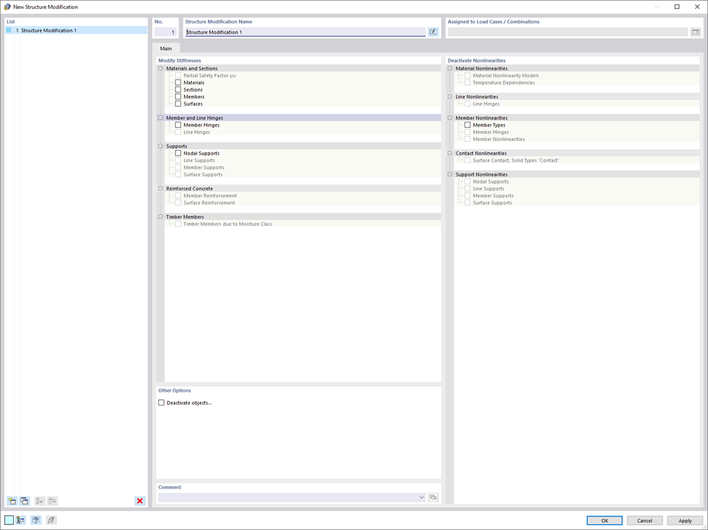
Utilizza il nuovo utile oggetto di modifica della struttura per modificare o disattivare rigidezze, non linearità e oggetti in modo chiaro e dipendente dal caso di carico.
Registrati all'extranet Dlubal per ottenere il massimo dal software e avere accesso esclusivo ai tuoi dati personali.
Registrati all'extranet Dlubal per ottenere il massimo dal software e avere accesso esclusivo ai tuoi dati personali.
Registrati all'extranet Dlubal per ottenere il massimo dal software e avere accesso esclusivo ai tuoi dati personali.
Utilizza il nuovo utile oggetto di modifica della struttura per modificare o disattivare rigidezze, non linearità e oggetti in modo chiaro e dipendente dal caso di carico.