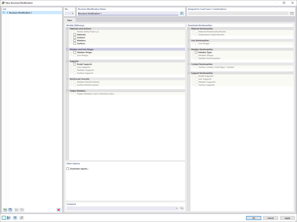
Com o novo objeto de modificação de estrutura útil, pode modificar ou desativar rigidezes, não linearidades e objetos de forma clara e dependente dos casos de carga.
Registe-se no extranet da Dlubal para aproveitar ao máximo o software e ter acesso exclusivo aos seus dados pessoais.
Registe-se no extranet da Dlubal para aproveitar ao máximo o software e ter acesso exclusivo aos seus dados pessoais.
Registe-se no extranet da Dlubal para aproveitar ao máximo o software e ter acesso exclusivo aos seus dados pessoais.
Com o novo objeto de modificação de estrutura útil, pode modificar ou desativar rigidezes, não linearidades e objetos de forma clara e dependente dos casos de carga.