203x
004002
2023-08-02

Документация в протоколе результатов

Создание протокола результатов

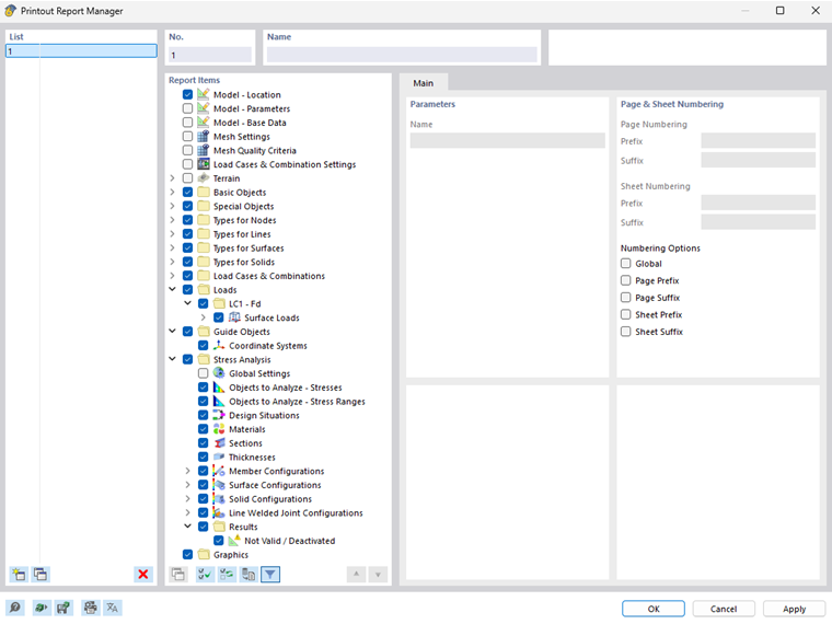
Вы можете создать новый протокол результатов, используя кнопку Новый протокол результатов на панели инструментов. Откроется менеджер распечатки отчетов, в котором можно указать, какую информацию должен содержать отчет. После подтверждения настроек с помощью ' Сохранить и отобразить ' отчет о распечатке откроется в новом окне, так что вы можете работать в основной программе и с отчетом о результатах одновременно.

Вставка графики

Вы можете распечатать текущий вид прямо в протоколе результатов с помощью кнопки Распечатать сразу .

Сначала открывается диалоговое окно, в котором у вас есть различные возможности для адаптации отображения изображения в соответствии с вашими пожеланиями. Среди прочего, вы можете указать здесь размер графики, например, как ' Заполняет окно '.

Вставленные изображения по умолчанию помещаются в конец отчета о печати, но вы можете легко переместить их в любое место с помощью перетаскивания.

Серийная печать

Вы можете использовать текущий вид для массовой печати, чтобы создать графику для нагрузок, внутренних сил и результатов расчета. Для этого активируйте флажок 'Множественная распечатка' в диалоговом окне ' Графическая распечатка '.

Диалоговое окно включает в себя дополнительные вкладки, которые вы можете использовать для выбора графики, которую хотите создать, аналогично навигатору. Под вариантами выбора вы можете увидеть, сколько изображений вы бы напечатали с помощью предыдущего выбора.