203x
004002
2023-08-02

Dokumentacja w raporcie

Tworzenie protokołu wydruku

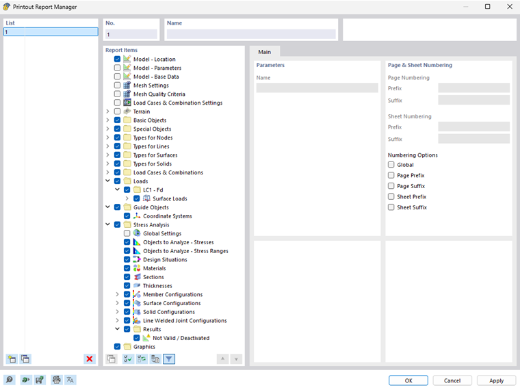
Za pomocą przycisku Nowy raport w pasku narzędzi można utworzyć nowy protokół wydruku. Otworzy się menedżer raportów wydruku, w którym można określić, jakie informacje ma zawierać raport. Po zatwierdzeniu ustawień za pomocą przycisku ' Zapisz i wyświetl ', protokół wydruku otwiera się w nowym oknie, dzięki czemu można jednocześnie pracować w programie głównym i w protokole wydruku.

Wstawianie grafiki

Aktualny widok można wydrukować bezpośrednio w protokole za pomocą przycisku Natychmiast wydrukuj .

Najpierw otworzy się okno dialogowe, w którym można dostosować wyświetlanie obrazu do własnych potrzeb. W tym miejscu można między innymi określić rozmiar grafiki, na przykład jako ' Wypełnia okno '.

Wstawione obrazy są domyślnie umieszczane na końcu protokołu wydruku, ale można je łatwo przenieść w dowolne miejsce za pomocą funkcji przeciągnij i upuść.

Multiwydruk

Bieżący widok można wykorzystać do wydruku masy w celu wygenerowania grafiki dla obciążeń, sił wewnętrznych i wyników obliczeń. W tym celu należy aktywować pole wyboru 'Wydruk wielokrotny' w oknie dialogowym 'Wydruk graficzny'.

W oknie dialogowym znajdują się dodatkowe zakładki, za pomocą których, podobnie jak w Nawigatorze, można wybrać, jakie grafiki mają zostać wygenerowane. Poniżej opcji wyboru można zobaczyć, ile grafik można wydrukować przy poprzednim wyborze.