203x
004002
2023-08-02

打印报告中的文档

创建打印报告

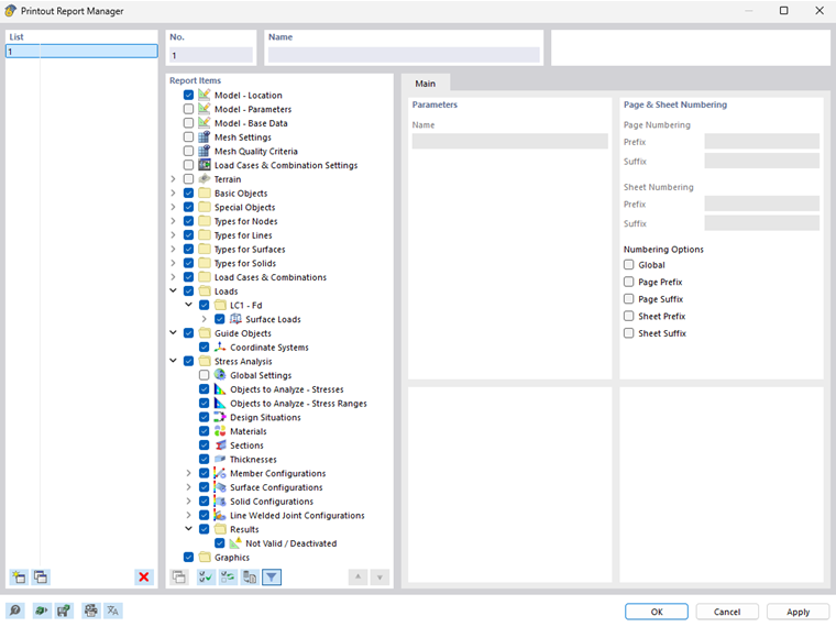
您可以使用工具栏中的 新建计算书 按钮创建一个新的打印报告。 打开打印报告管理器,您可以在其中指定报告应包含的信息。 点击 ' 保存并显示 ' 确认设置后,在新窗口中打开打印报告,您可以同时在主程序和打印报告中进行操作。

插入图形

您可以使用 立即打印 按钮直接在打印报告中打印当前视图。

首先会打开一个对话框,您可以在该对话框中根据自己的需要调整图像的显示方式。 此外,您还可以在此处指定图形的大小,例如 ' 填充窗口 '。

插入的图像默认放置在打印报告的末尾,但是您可以通过拖放操作轻松地将它们移动到任何位置。

批量打印

您可以使用当前视图进行批量打印,以便生成荷载、内力和设计结果的图形。 为此,请激活'图形打印'对话框中的'多个打印'复选框。

该对话框包括附加选项卡,您可以使用这些选项卡来选择要生成的图形,类似于导航器。 在选项下方,您可以看到使用之前的选择要打印的图形数量。