203x
004002
02-08-2023

Documentación en el informe

Crear informe impreso

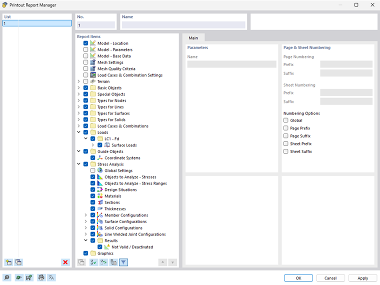
Puede crear un nuevo informe utilizando el botón Nuevo informe en la barra de herramientas. Se abre el administrador de informes, en el que puede especificar qué información debe contener el informe. Después de haber confirmado su configuración con ' Guardar y mostrar ', el informe se abre en una nueva ventana para que pueda trabajar en el programa principal y en el informe al mismo tiempo.

Insertar gráficos

Puede imprimir la vista actual directamente en el informe utilizando el botón Imprimir inmediatamente .

Primero, se abre un cuadro de diálogo en el que tiene varias opciones para adaptar la visualización de la imagen según sus deseos. Entre otras cosas, puede especificar el tamaño del gráfico aquí, por ejemplo, como ' Llena la ventana '.

Las imágenes insertadas se colocan al final del informe impreso de forma predeterminada, pero puede moverlas fácilmente a cualquier posición usando arrastrar y soltar.

Multiimpresión

Puede usar la vista actual para una impresión en masa a fin de generar gráficos para cargas, esfuerzos internos y resultados de diseño. Para hacer esto, active la casilla de verificación 'Impresión múltiple' en el cuadro de diálogo ' Impresión gráfica '.

El cuadro de diálogo incluye pestañas adicionales que puede utilizar para seleccionar qué gráficos se van a generar, de forma similar al navegador. Debajo de las opciones de selección, puede ver cuántos gráficos imprimiría con su selección anterior.