4663x
001690
2022-02-18

Расчёт алюминиевых конструкций в RFEM 6 по Еврокоду 9

Аддон Aluminium Design для RFEM 6 рассчитывает алюминиевые стержни по предельным состояниям по несущей способности и пригодности к эксплуатации согласно норме Еврокод 9. Он также позволяет осуществлять расчёт по ADM 2020 (американская норма).

Вы можете активировать аддон Расчет алюминиевых конструкций на вкладке « Аддоны » в окне « Основные данные» , тогда как вы можете установить предпочтительный норматив во вкладке « Норматив I », как показано на рисунках 1 и 2.


Вы можете моделировать алюминиевые конструкции, используя соответствующие материалы из базы данных материалов RFEM 6. Вы также можете задать материалы и добавить их в базу данных. При этом важно, чтобы данные, указанные для материалов, а также для сочетаний нагрузок и расчетных сочетаний, соответствовали расчетной концепции норматива. При расчете по европейским нормам необходимо учитывать следующие документы:

  1. Основа проектирования конструкций (Еврокод 0) для получения частичных коэффициентов надежности для нагрузок и правил их сочетания
  2. Воздействия на конструкции (Еврокод 1), для учета нагрузок, относящихся к проектируемым конструкциям и зданиям
  3. Расчёт алюминиевых конструкций (Еврокод 9), для применения правил проектирования алюминиевых конструкций

Сочетания нагрузок и расчетные сочетания в программе RFEM можно создавать автоматически, в соответствии с нормой или вручную. В любом случае, можно применить нагрузки, используя общий процесс приложения нагрузок в RFEM.

Параметры расчёта

После того, как вы смоделировали конструкцию, применили нагрузки и создали сочетания нагрузок и расчетные сочетания, необходимо активировать свойства расчета стержня или блока стержней, которые необходимо рассчитать (рисунок 3). Это позволит вам задать типы расчета для алюминиевых конструкций, расчетные конфигурации и расчетные опоры, необходимые для расчета. То же относится к стержням и блокам стержней, разработанным с помощью репрезентантов.

Типы расчётов

Типы расчёта алюминиевых конструкций включают задание расчётных длин, местную редукцию сечения (учитывается только в расчете на растяжение), панелей сдвига и заделок с поворотом (рисунок 4). Задание длин потери устойчивости необходимо для определения критической нагрузки для разрушения от потери устойчивости. После придания соответствующему объекту длины продольного изгиба, настройки и полезные длины учитываются в расчете на устойчивость. Затем в расчете можно учесть местное ослабление сечения (например, отверстия для шурупов), связанное с объектом, путем придания редукции местного сечения стержня в соответствующем окне.

Вы также можете задать профлист, связи, профлисты и связи или жесткость панели сдвига (Sprov ) и присвоить их стержням. Аналогичным образом, можно применить заделку с поворотом стержня с типом жесткости «Непрерывная», «Дискретная» или «Вручную» для всего стержня или блока стержней и учитывать его при определении критического момента потери устойчивости плоской формы изгиба. или коэффициент критической нагрузки для потери устойчивости плоской формы изгиба.

Расчётные конфигурации

Доступ к расчётным конфигурациям можно получить либо через окно Изменить стержень, либо через вводные данные в таблице «Расчёт алюминиевых конструкций». Спецификации в расчётной конфигурации применяются ко всем объектам, к которым придана конфигурация. Если расчётная конфигурация не присвоена рассчитываемому объекту, то для этого объекта не выполняются расчеты предельного состояния по несущей способности и пригодности к эксплуатации.

Еврокоды предлагают выполнять расчеты для двух предельных состояний: предельные состояния по несущей способности и пригодности к эксплуатации. Первый относится к ситуации, когда проверяется безопасность конструкции во избежание обрушения и выхода из работы, тогда как второй относится к определенным требованиям по нормальной эксплуатации конструкций. Для алюминиевых конструкций они включают в себя требования по прогибам, а в определенных обстоятельствах и по колебаниям. Из-за низкого модуля упругости алюминия, это предельное состояние в целом является критической расчетной ситуацией для алюминиевых конструкций.

Конфигурация для расчета несущей способности

Вы можете создать конфигурацию несущей способности, задав различные настройки, которые влияют на расчет алюминиевых конструкций (рисунок 5). Например, можно задать, будут ли в дополнение к расчетам сечений выполняться также проверки на устойчивость, а также настроить другие, связанные с этим, настройки. Затем следует функция Предельные значения для особых случаев, с помощью которой можно пренебречь в расчете определенными внутренними силами, которые не имеют значения для несущей способности. Если не использовать эту функцию, это может привести к отсутствию конкретных расчетов или необходимости в применении более неблагоприятных формул взаимодействия.

В зависимости от выбранного норматива расчета, в предельном состоянии по несущей способности будут доступны и другие функции, такие как активация расчета упругого сечения, альтернативные значения коэффициентов формы и экспонентов в формулах взаимодействия или более подробные настройки для расчета местной потери устойчивости или потери устойчивости при сдвиге конфигурации. Для расчетной нормы EN 1999 в окне «Параметры нормы» можно найти соответствующие коэффициенты по выбранному национальному приложению, но для них можно также задать пользовательские значения.

Конфигурация для расчета пригодности к эксплууатации

Можно создать конфигурации пригодности к эксплуатации с точки зрения пределов прогиба, которые необходимо проверить в расчете (рисунок 6). Эти пределы связаны с исходной длиной стержня, которая определяется на основе расчётных опор, заданных во вкладке Расчётные опоры и прогиб. Другими словами, окно Расчетные опоры и прогибы , показанное на рисунке 7, служит для задания граничных условий для расчета предельного состояния по пригодности к эксплуатации алюминиевых конструкций.


Общие параметры

Вы можете получить доступ к общим настройкам для расчёта алюминиевых конструкций, щёлкнув на значок Общие настройки аддона, показанный на рисунке 8. Они не зависят от нормативов, но нормативные значения могут отличаться. При нажатии кнопки « Восстановить по умолчанию », будут восстановлены настройки диалогового окна по умолчанию в соответствии с выбранным кодом расчета.

Дополнительные функции для расчёта алюминиевых конструкций

RFEM 6 предлагает дополнительные параметры, влияющие на расчет алюминиевых конструкций. Например, можно назначить стержням другие типы (например, эксцентриситеты стержня или шарниры стержня), как показано на рисунке 9. Вы также можете учесть поперечные элементы жёсткости стержня для усиления жесткости в зонах стержней, подверженных потере устойчивости. Они используются, например, для высоких балок или точек приложения больших сосредоточенных нагрузок.

raschet

Перед началом расчёта, важно проверить входные данные аддона Расчёт алюминиевых конструкций. Например, настройки по умолчанию подразумевают учет всех расчетных ситуаций при расчете. Однако, можно деактивировать расчетную ситуацию для расчета алюминиевых конструкций, сняв флажок «Будет рассчитано»; таким образом, для этой расчетной ситуации не будет выполняться никаких проверок.

Этот выбор синхронизирован с выбором аддона Расчёт алюминиевых конструкций в настройках расчётной ситуации, как показано на рисунке 10. Важно отметить, что в программе нельзя рассчитывать отдельные загружения, сочетания нагрузок или расчетные сочетания. Вместо этого, необходимо придать эти сочетания расчётной ситуации.

Аналогичным образом, все типы объектов, представленных в модели, перечислены в таблице «Расчет алюминиевых конструкций» (рисунок 11). При установке флажка «Рассчитать все», будут для расчета выбраны все доступные объекты. В качестве альтернативы, можно указать объекты, которые необходимо рассчитать/удалить из расчета, вручную, сняв флажок «рассчитать все» и введя номера объектов или выбрав нужные объекты графически.

Стержни с другим материалом (например, бетон или дерево) или неподходящим сечением (например, массивный массив сечения) для расчета алюминиевых конструкций автоматически распознаются и исключаются из расчета. Кроме того, алюминиевые поверхности не будут учитываться в расчете аддона «Расчёт алюминиевых конструкций»; вы можете оценить их, используя аддон «Расчет напряжений-деформаций».

Чтобы запустить аддон Расчет алюминиевых конструкций, нажмите кнопку «Показать результаты» в таблице исходных данных (рисунок 11) или выбрав Расчет алюминиевых конструкций в диалоговом окне «К расчету». После запуска расчета отображается его ход, а также шаги расчета и текущий ход расчета.

Результаты

После завершения расчета, определяющие результаты и коэффициенты использования для стержней или блоков стержней будут отображены в таблице результатов. Вы также можете изобразить результаты аддона Расчёт алюминиевых конструкций графически на вкладке Результаты в навигаторе. Если во время проверок возникают предупреждения или ошибки, или критерий проверки не выполняется, это показано в Обзоре таблицы.

В дополнение к этим результатам, можно для стержней или блоков стержней отобразить также проверки гибкости. Они основаны на сравнении гибкости для потери устойчивости при изгибе, рассчитанной из отношения длины продольного изгиба к радиусу инерции, с одной стороны, и предельных значений из Общих настроек - с другой.

Поскольку сопротивление потере устойчивости рассчитывается на основе расчета на устойчивость, проверка гибкости не является расчетом и не включена в таблицу результатов по умолчанию. Поэтому, чтобы отобразить эти проверки, необходимо активировать таблицы результатов гибкости в диспетчере таблиц результатов, доступ к которому возможен с помощью значка, показанного на рисунке 12.

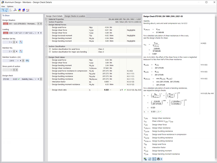
Подробности расчета для каждого типа можно отобразить, дважды щелкнув по них или использовав значок «подробности проверки». Кроме формул, подробные результаты содержат ссылки на нормы, таким образом вы можете точно отследить вычисления и подробно исследовать выполненные расчеты.

Заключение

Аддон Расчёт алюминиевых конструкций в RFEM 6 позволяет рассчитывать алюминиевые стержни по предельным состояниям по несущей способности и пригодности к эксплуатации в соответствии с нормами Евросоюза EN 1999-1-1:2013-12 (Еврокод 9) и США ADM 2020. Данные, заданные для материалов, нагрузок, а также сочетаний нагрузок и расчетных сочетаний, должны соответствовать расчетной концепции выбранной нормы.

Вы можете применить соответствующие нагрузки в соответствии с общей процедурой приложения нагрузок RFEM, в то же время вы можете задать данные, необходимые для расчета, активировав Расчетные свойства интересующего стержня или блока стержней. После задания параметров расчета, можно выполнить расчет с отображением результатов как в табличной, так и в графической форме.


Автор

Irena Kirova отвечает за написание технических статей и техподдержку пользователей ПО Dlubal.

Ссылки


;