4663x
001690
2022-02-18

Verifica di strutture in alluminio in RFEM 6 secondo Eurocodice 9

RFEM 6 offre l'add-on Verifica alluminio per la verifica aste di alluminio agli stati limite ultimi e di esercizio secondo l'Eurocodice 9. Inoltre, è possibile eseguire la verifica secondo ADM 2020 (norma USA).

È possibile attivare l'add-on Verifica alluminio nella scheda Add-on della finestra Dati di base , mentre è possibile impostare la norma preferita nella scheda Norma I , come mostrato nelle Immagini 1 e 2.


È possibile modellare strutture in alluminio utilizzando i materiali pertinenti nella libreria dei materiali di RFEM 6. È anche possibile definire i materiali e aggiungerli alla libreria. Tuttavia, è importante che i dati specificati in termini di materiali, nonché in termini di carico e combinazioni di risultati, siano conformi al concetto di progetto della norma. Quando si progetta secondo le norme europee, è necessario considerare i seguenti documenti:

  1. Base per la verifica strutturale (Eurocodice 0), per ottenere i coefficienti parziali di sicurezza per i carichi e le regole per la loro combinazione
  2. Azioni sulle strutture (Eurocodice 1), per considerare i carichi rilevanti per le strutture e gli edifici da progettare
  3. Progettazione di strutture in alluminio (Eurocodice 9), per applicare le regole di progettazione per strutture in alluminio

È possibile creare combinazioni di carico e di risultati in RFEM automaticamente, in conformità con la norma, o manualmente. In entrambi i casi, è possibile applicare i carichi utilizzando la procedura comune di applicazione dei carichi in RFEM.

Proprietà di verifica

Dopo aver modellato la struttura, applicato i carichi e creato le combinazioni di carico e di risultati, è necessario attivare le proprietà di progetto dell'asta o del set di aste da progettare (Figura 3). Ciò consentirà di definire i tipi di verifica per la verifica alluminio, le configurazioni di verifica e i vincoli di verifica necessari per la procedura di verifica. Lo stesso vale per aste o set di aste progettati tramite rappresentanti.

Tipi di verifiche

I tipi di verifica in alluminio includono la definizione di lunghezze libere d'inflessione, riduzioni di sezioni locali (considerate solo nella verifica a trazione), pannelli di taglio e vincoli rotazionali (Figura 4). La definizione delle lunghezze di instabilità è necessaria per determinare il carico critico per la rottura per stabilità. Dopo aver assegnato una lunghezza di instabilità a un oggetto di interesse, le impostazioni e le lunghezze libere d'inflessione vengono prese in considerazione nella verifica di stabilità. Successivamente, nella verifica, è possibile considerare l'indebolimento della sezione trasversale locale (ad esempio, i fori delle viti) relativo all'oggetto assegnando una riduzione locale della sezione trasversale dell'asta nella finestra pertinente.

È anche possibile definire la lamiera trapezoidale, il controvento, la lamiera trapezoidale e il controvento o la rigidezza del pannello di taglio (Sprov ) e assegnarli alle aste. In modo simile, è possibile applicare un vincolo rotazionale dell'asta con il tipo di rigidezza "Continua", "Discreto" o "Manuale" su un'intera asta o set di aste e tenerne conto quando si determina il momento critico di instabilità flesso-torsionale o il coefficiente di carico critico per instabilità flesso-torsionale.

Configurazioni di verifica

È possibile accedere alle configurazioni di progetto tramite la finestra Modifica asta o tramite i Dati di input della tabella Verifica alluminio. Le specifiche all'interno di una configurazione di progetto si applicano a tutti gli oggetti a cui è assegnata la configurazione. Se nessuna configurazione di progetto è assegnata a un oggetto da progettare, per questo oggetto non vengono eseguiti progetti allo stato limite ultimo o di esercizio.

Gli Eurocodici suggeriscono i calcoli da eseguire per due stati limite: stato limite ultimo e stato limite di esercizio. Il primo si riferisce a una situazione in cui la sicurezza della struttura è verificata in modo da evitare il collasso strutturale e il cedimento, mentre il secondo si riferisce a determinati requisiti per il normale utilizzo delle strutture. Per le strutture in alluminio, questi includono i requisiti di inflessione e, in determinate circostanze, di vibrazione. A causa del basso modulo di elasticità dell'alluminio, questo stato limite è, in generale, la situazione critica di progetto per le strutture in alluminio.

Configurazione di progetto ultima

È possibile creare una configurazione ultima definendo varie impostazioni che influenzano la verifica dell'alluminio (Figura 5). Ad esempio, è possibile definire se le verifiche di stabilità devono essere eseguite in aggiunta ai progetti delle sezioni trasversali, nonché regolare ulteriori impostazioni ad esso correlate. Successivamente, è disponibile l'opzione Valori limite per casi speciali per consentire di trascurare alcune forze interne nel progetto che non sono importanti per la capacità portante. Se non si utilizza questa opzione, potrebbero essere impediti progetti specifici o potrebbe essere implicito l'uso di formule di interazione più sfavorevoli.

A seconda della norma di progetto selezionata, nello stato limite ultimo sono disponibili altre opzioni come l'attivazione di una verifica elastica della sezione trasversale, valori alternativi per i fattori di forma e gli esponenti nelle formule di interazione o ulteriori impostazioni di dettaglio per la verifica locale di instabilità o instabilità per taglio configurazione. Per la norma di progettazione EN 1999, è possibile trovare i coefficienti pertinenti secondo l'Appendice nazionale selezionata nei Parametri della norma della finestra, ma è anche possibile modificarli con un valore definito dall'utente.

Configurazione del progetto di esercizio

È possibile creare configurazioni di esercizio in termini di limiti di inflessione, che è necessario verificare nel progetto (Figura 6). Questi limiti sono correlati alla lunghezza di riferimento dell'asta, che è determinata sulla base dei vincoli esterni di progetto definiti nella scheda Vincoli esterni di progetto e inflessione. In altre parole, la finestra dei vincoli esterni e delle inflessioni mostrata nell'immagine 7 serve a definire le condizioni al contorno per la verifica allo stato limite di esercizio della verifica in alluminio.


Impostazioni generali

È possibile accedere alle impostazioni globali per la verifica alluminio facendo clic sull'icona Impostazioni add-on globali indicata nell'immagine 8. Questi sono indipendenti dal codice di progetto, ma i valori standard possono differire. Facendo clic sul pulsante Ripristina impostazioni predefinite , le impostazioni predefinite della finestra di dialogo vengono ripristinate in base al codice di progetto selezionato.

Opzioni aggiuntive per la verifica alluminio

RFEM 6 offre ulteriori opzioni che influenzano la progettazione dell'alluminio. Ad esempio, è possibile assegnare altri tipi per le aste (come eccentricità delle aste o cerniere delle aste), come mostrato nell'immagine 9. È anche possibile considerare gli irrigidimenti trasversali delle aste per irrigidire le aree di aste suscettibili di instabilità. Questi sono utilizzati, ad esempio, per travi abbaglianti o punti di applicazione di grandi carichi concentrati.

calcolo

Prima di iniziare la verifica, è importante controllare i dati di input dell'add-on Verifica alluminio. Ad esempio, le impostazioni predefinite implicano la considerazione di tutte le situazioni di progetto nel progetto. Tuttavia, è possibile disattivare una situazione di progetto per la verifica alluminio deselezionando la casella di controllo "Da progettare"; quindi, non verrà eseguito alcun controllo per questa situazione di progetto.

Questa selezione è sincronizzata con la selezione dell'add-on Verifica alluminio nelle impostazioni della situazione di progetto, come mostrato nell'immagine 10. È importante sottolineare che non è possibile progettare singoli casi di carico, combinazioni di carico o combinazioni di risultati. Invece, è necessario assegnare queste combinazioni a una situazione di progetto.

In modo simile, tutti i tipi di oggetti presenti nel modello sono elencati nella tabella di verifica alluminio (Figura 11). Selezionando la casella di controllo "Verifica tutto", tutti gli oggetti disponibili saranno selezionati per la verifica. In alternativa, è possibile specificare manualmente gli oggetti da progettare/rimuovere dal progetto deselezionando la casella di controllo "Verifica tutto" e inserendo i numeri degli oggetti, o selezionando graficamente gli oggetti di interesse.

Le aste con un materiale diverso (ad esempio, calcestruzzo o legno) o una sezione trasversale inadatta (ad esempio una sezione trasversale solida con pareti spesse) per la verifica in alluminio vengono automaticamente riconosciute ed escluse dalla verifica. Inoltre, le superfici in alluminio non saranno considerate per la verifica dall'add-on Verifica alluminio; è possibile valutarli utilizzando invece l'add-on Analisi tensioni-deformazioni.

È possibile eseguire l'add-on Verifica alluminio selezionando il pulsante Mostra risultati nella tabella di input (Figura 11) o selezionando Verifica alluminio nella finestra di dialogo "Da calcolare". Dopo aver avviato il calcolo, viene visualizzato lo stato di avanzamento del calcolo, le fasi di calcolo e l'andamento corrente del calcolo.

Risultati

Una volta terminato il calcolo, i risultati determinanti e i rapporti di progetto sulle aste o sui set di aste sono disponibili nella tabella dei risultati. È anche possibile visualizzare graficamente i risultati dell'add-on Verifica alluminio tramite la scheda Risultati del navigatore. Se si verificano avvisi o errori durante le verifiche, o un criterio di verifica non è soddisfatto, ciò è mostrato nella panoramica della tabella.

Oltre a questi risultati, è possibile visualizzare i controlli di snellezza per aste o set di aste. Questi si basano sul confronto della snellezza per instabilità flessionale calcolata dal rapporto tra la lunghezza di instabilità e il raggio di inerzia da un lato e i valori limite dalle Impostazioni globali dall'altro.

Poiché la resistenza all'instabilità è verificata dal progetto di stabilità, la verifica di snellezza non rappresenta veramente un progetto e non è inclusa nella tabella dei risultati di default. Pertanto, per mostrare questi controlli, è necessario attivare le tabelle dei risultati di snellezza nel Gestore delle tabelle dei risultati, accessibile tramite l'icona indicata nell'immagine 12.

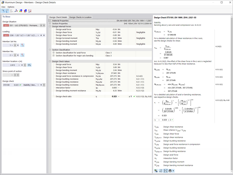
È possibile visualizzare le verifiche dettagliate per ogni tipo di verifica facendo doppio clic su di esse o utilizzando l'icona Dettagli verifica. Oltre alle formule, i risultati dettagliati contengono riferimenti normativi, in modo che sia possibile tracciare con precisione le verifiche di progetto e comprendere in dettaglio le verifiche eseguite.

Note di chiusura

L'add-on Verifica alluminio in RFEM 6 consente di progettare aste in alluminio per gli stati limite ultimi e di esercizio secondo le norme dell'Unione Europea EN 1999-1-1:2013-12 (Eurocodice 9) e ADM 2020 degli Stati Uniti. I dati definiti in termini di materiali, carico e combinazioni di carico e di risultati dovrebbero essere conformi al concetto di progetto della norma preferita.

È possibile applicare i carichi rilevanti in linea con la procedura comune di applicazione dei carichi di RFEM, mentre è possibile definire i dati necessari per la verifica attivando le Proprietà di progetto dell'asta, o set di aste di interesse. Una volta definite le proprietà della verifica, la verifica può essere eseguita e i risultati diventano disponibili sia in forma tabellare che grafica.


Autore

La signora Kirova è responsabile della creazione di articoli tecnici e fornisce supporto tecnico ai clienti Dlubal.

Link


;