4641x
001690
2022-02-18

Wymiarowanie konstrukcji aluminiowych w RFEM 6 zgodnie z Eurokodem 9

Rozszerzenie Projektowanie konstrukcji aluminiowych dla RFEM 6 wymiaruje pręty aluminiowe ze względu na stan graniczny nośności i użytkowalności zgodnie z Eurokodem 9. Ponadto możliwe jest wymiarowanie zgodnie z ADM 2020 (norma amerykańska).

Rozszerzenie Projektowanie konstrukcji aluminiowych można aktywować w zakładce Rozszerzenia w oknie Dane podstawowe , natomiast można ustawić preferowaną normę w zakładce Norma I , jak pokazano na rysunkach 1 i 2.


Konstrukcje aluminiowe można modelować przy użyciu odpowiednich materiałów z biblioteki materiałów programu RFEM 6. Można również definiować materiały i dodawać je do biblioteki. Ważne jest jednak, aby dane określone w odniesieniu do materiałów oraz kombinacji obciążeń i wyników były zgodne z koncepcją obliczeniową określoną w normie. Podczas wymiarowania zgodnie z normami europejskimi należy wziąć pod uwagę następujące dokumenty:

  1. Podstawy projektowania konstrukcji (Eurokod 0), określanie częściowych współczynników bezpieczeństwa dla obciążeń i reguł ich kombinacji
  2. Oddziaływania na konstrukcje (Eurokod 1), w celu uwzględnienia obciążeń istotnych dla konstrukcji i budynków
  3. Wymiarowanie konstrukcji aluminiowych (Eurokod 9) w celu zastosowania zasad projektowania konstrukcji aluminiowych

Kombinacje obciążeń i wyników w programie RFEM można tworzyć automatycznie, zgodnie z normą lub ręcznie. W obu przypadkach obciążenia można przyłożyć za pomocą zwykłej procedury przenoszenia obciążeń w programie RFEM.

Właściwości projektowe

Po zamodelowaniu konstrukcji, przyłożeniu obciążeń i utworzeniu kombinacji obciążeń i wyników, należy aktywować właściwości obliczeniowe pręta lub zbioru prętów, który ma zostać obliczony (rysunek 3). Umożliwi to zdefiniowanie typów obliczeń dla projektowania konstrukcji aluminiowych, konfiguracji obliczeniowych oraz podpór obliczeniowych niezbędnych do przeprowadzenia procedury obliczeniowej. To samo dotyczy prętów lub zbiorów prętów obliczanych za pomocą prętów reprezentatywnych.

Typy obliczeń

Typy obliczeń dla konstrukcji aluminiowych obejmują definiowanie długości efektywnych, lokalne redukcje przekroju (uwzględniane tylko w obliczeniach na rozciąganie), panele usztywniające i ograniczenia obrotu (rysunek 4). Zdefiniowanie długości wyboczeniowych jest konieczne do określenia obciążenia krytycznego dla utraty stateczności. Po przypisaniu długości wyboczeniowej do obiektu, ustawienia i długości wyboczeniowe są uwzględniane w obliczeniach stateczności. Następnie w obliczeniach można uwzględnić lokalne osłabienie przekroju (na przykład otwory na wkręty) odnoszące się do obiektu poprzez przypisanie w odpowiednim oknie lokalnej redukcji przekroju pręta.

Można również zdefiniować blachę trapezową, stężenie, blachę trapezową i stężenie lub panel usztywniający (Sprov ) i przydzielić je do prętów. W podobny sposób można zastosować ograniczenie obrotu pręta o typie sztywności „Ciągła”, „Nieciągłe” lub „Ręczna” na całym pręcie lub zbiorze prętów i uwzględnić je przy określaniu momentu krytycznego zwichrzenia lub współczynnika obciążenia krytycznego dla zwichrzenia.

Konfiguracje obliczeń

Dostęp do konfiguracji obliczeń można uzyskać poprzez okno Edytuj pręt lub poprzez Dane wejściowe tabeli obliczeń konstrukcji aluminiowych. Ustawienia w ramach konfiguracji obliczeniowej dotyczą wszystkich obiektów, do których przypisana jest konfiguracja. Jeżeli do obiektu nie jest przypisana konfiguracja obliczeniowa, dla tego obiektu nie są przeprowadzane obliczenia stanu granicznego nośności ani użytkowalności.

Eurokody sugerują przeprowadzenie obliczeń dla dwóch stanów granicznych: stan graniczny nośności i użytkowalności. Pierwsza odnosi się do sytuacji, w której sprawdzane jest bezpieczeństwo konstrukcji, aby uniknąć zawalenia się konstrukcji i awarii, podczas gdy druga odnosi się do pewnych wymagań dotyczących normalnego użytkowania konstrukcji. W przypadku konstrukcji aluminiowych są to wymagania dotyczące ugięcia, a w niektórych przypadkach także drgań. Ze względu na niski moduł sprężystości dla aluminium, ten stan graniczny jest na ogół krytyczną sytuacją obliczeniową dla konstrukcji aluminiowych.

Konfiguracja obliczeniowa nośności

Konfigurację stanu granicznego nośności można utworzyć, definiując różne ustawienia, które wpływają na projektowanie konstrukcji aluminiowych (rysunek 5). Można na przykład określić, czy oprócz obliczeń przekrojów mają być przeprowadzane obliczenia stateczności, a także dostosować inne ustawienia z tym związane. Z kolei opcja Wartości graniczne dla przypadków specjalnych jest dostępna, aby umożliwić pominięcie niektórych sił wewnętrznych, które są nieistotne dla nośności. Brak tej opcji może uniemożliwić wykonywanie określonych obliczeń lub sugerować zastosowanie bardziej niekorzystnych wzorów interakcji.

W zależności od wybranej normy obliczeniowej w stanie granicznym nośności dostępne są inne opcje, takie jak aktywacja sprężystego obliczenia przekroju, alternatywne wartości współczynników kształtu i wykładników we wzorach na interakcję lub dalsze ustawienia dla obliczeń wyboczenia lokalnego lub wyboczenia przy ścinaniu konfigurację. W przypadku normy EN 1999 odpowiednie współczynniki można znaleźć zgodnie z wybranym załącznikiem krajowym w oknie Parametry standardowe, ale można je również dostosować za pomocą wartości zdefiniowanej przez użytkownika.

Konfiguracja obliczeń użytkowalności

Można tworzyć konfiguracje stanu granicznego użytkowalności jako graniczne ugięcia, które należy sprawdzić w obliczeniach (rysunek 6). Wartości graniczne są powiązane z długością referencyjną pręta, która jest określana na podstawie podpór obliczeniowych zdefiniowanych w zakładce Podpory obliczeniowe i ugięcia. Innymi słowy, okno Podpory obliczeniowe i ugięcia pokazane na rysunku 7 służy do zdefiniowania warunków brzegowych dla obliczeń stanu granicznego użytkowalności dla projektowania konstrukcji aluminiowych.


Ustawienia globalne

Dostęp do globalnych ustawień dla wymiarowania konstrukcji aluminiowych można uzyskać, klikając ikonę Globalne ustawienia dodatkowe, wskazaną na rysunku 8. Są one niezależne od normy projektowej, ale wartości standardowe mogą się różnić. Kliknięcie przycisku Przywracanie ustawień domyślnych przywraca domyślne ustawienia okna dialogowego, zgodne z wybraną normą wymiarowania.

Dodatkowe opcje dla projektowania konstrukcji aluminiowych

Program RFEM 6 oferuje kolejne opcje wpływające na projektowanie konstrukcji aluminiowych. Na przykład można przypisać inne typy do prętów (takie jak mimośrody prętów lub przeguby prętowe), jak pokazano na rysunku 9. W celu usztywnienia obszarów prętów podatnych na wyboczenie można również uwzględnić usztywnienia poprzeczne pręta. Są one stosowane na przykład do wysokich belek lub punktów przyłożenia dużych obciążeń skupionych.

obliczenia

Przed rozpoczęciem projektowania ważne jest, aby sprawdzić Dane wejściowe rozszerzenia Projektowanie konstrukcji aluminiowych. Ustawienia domyślne wymagają na przykład uwzględnienia wszystkich sytuacji obliczeniowych w obliczeniach. W przypadku obliczeń konstrukcji aluminiowych można jednak dezaktywować sytuację obliczeniową poprzez odznaczenie pola wyboru „Do obliczenia”. W ten sposób nie zostaną przeprowadzone żadne sprawdzenia dla tej sytuacji obliczeniowej.

Wybór ten jest zsynchronizowany z wyborem w rozszerzeniu Projektowanie konstrukcji aluminiowych w ustawieniach sytuacji obliczeniowej, jak pokazano na rysunku 10. Należy pamiętać, że nie można wymiarować pojedynczych przypadków obciążeń, kombinacji obciążeń ani kombinacji wyników. Zamiast tego należy przypisać te kombinacje do sytuacji obliczeniowej.

W podobny sposób wszystkie typy obiektów obecne w modelu są wyszczególnione w tabeli Projektowanie konstrukcji aluminiowych (rys. 11). Zaznaczenie pola wyboru „Oblicz wszystko” powoduje, że wszystkie dostępne obiekty zostaną wybrane do obliczeń. Alternatywnie można ręcznie określić obiekty, które mają zostać obliczone/usunięte z obliczeń, usuwając zaznaczenie z pola wyboru „Oblicz wszystkie” i wprowadzając numery obiektów, lub wybierając graficznie żądane obiekty.

Pręty z innym materiałem (np. beton lub drewno) lub z przekrojem nieodpowiednim (np. przekrój bryły grubościennej) do wymiarowania konstrukcji aluminiowych są automatycznie rozpoznawane i wykluczane z obliczeń. Ponadto, rozszerzenie Projektowanie konstrukcji aluminiowych nie będzie uwzględniane przy projektowaniu; można je ocenić za pomocą rozszerzenia Analiza naprężeniowo-odkształceniowa.

Rozszerzenie Projektowanie konstrukcji aluminiowych można uruchomić, wybierając przycisk Pokaż wyniki w tabeli danych wejściowych (Zdjęcie 11) lub wybierając opcję Projektowanie konstrukcji aluminiowych w oknie dialogowym „Do obliczenia”. Po rozpoczęciu obliczeń wyświetlany jest postęp obliczeń, etapy obliczeń i bieżący przebieg obliczeń.

Wyniki

Po zakończeniu obliczeń decydujące wyniki i stopnie wykorzystania na prętach lub zbiorach prętów są dostępne w tabeli Wyniki. Wyniki rozszerzenia Projektowanie konstrukcji aluminiowych można również wyświetlić graficznie za pomocą zakładki Wyniki w nawigatorze. Jeżeli podczas sprawdzania pojawią się ostrzeżenia, pojawią się błędy lub któreś z kryteriów weryfikacji nie zostanie spełnione, zostanie to pokazane w tabeli.

Oprócz tych wyników dla prętów lub zbiorów prętów można wyświetlić również kontrolę smukłości. Są one oparte z jednej strony na porównaniu smukłości dla wyboczenia giętnego, obliczonego na podstawie stosunku długości wyboczeniowej do promienia bezwładności, a z drugiej strony, na podstawie wartości granicznych z ustawień globalnych.

Ponieważ nośność na wyboczenie jest obliczana na podstawie obliczeń stateczności, sprawdzenie smukłości nie odzwierciedla rzeczywistego przebiegu obliczeń i nie jest uwzględniane w domyślnej tabeli wyników. Aby wyświetlić te sprawdzenia, należy aktywować tabele wyników dla smukłości w Menedżerze tabel wyników, dostępnym za pomocą ikony pokazanej na rysunku 12.

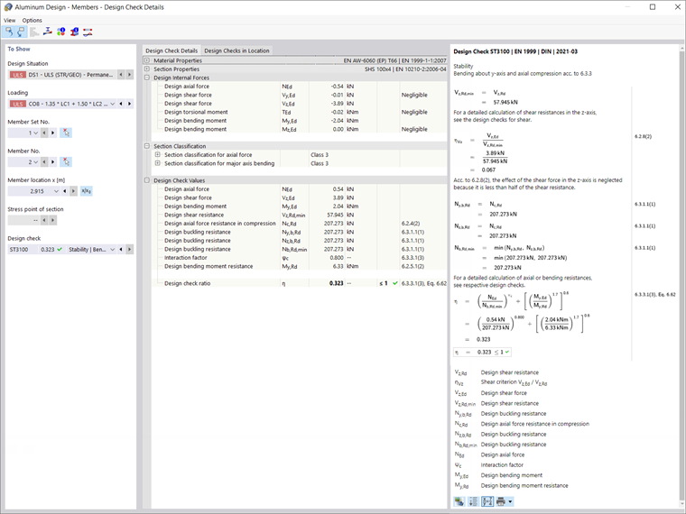
Szczegółowe warunki projektowe dla każdego typu warunków projektowych można wyświetlić, klikając je dwukrotnie lub klikając ikonę Szczegóły warunków projektowych. Wyniki szczegółowe zawierają oprócz wzorów również standardowe odniesienia, dzięki czemu można dokładnie prześledzić obliczenia i zrozumieć przebieg obliczeń.

Uwagi końcowe

Rozszerzenie Projektowanie konstrukcji aluminiowych w RFEM 6 umożliwia wymiarowanie prętów aluminiowych z uwzględnieniem stanów granicznych nośności i użytkowalności zgodnie z normami Unii Europejskiej EN 1999-1-1:2013-12 (Eurokod 9) i amerykańskimi ADM 2020. Dane zdefiniowane w zakresie materiałów, obciążeń oraz kombinacji obciążeń i wyników powinny być zgodne z założeniami obliczeniowymi preferowanej normy.

Odpowiednie obciążenia można przyłożyć zgodnie z procedurą nakładania obciążeń powszechną w programie RFEM, a także zdefiniować dane niezbędne do obliczeń, aktywując Właściwości obliczeniowe wybranego pręta lub zbioru prętów. Po zdefiniowaniu właściwości obliczeń można przeprowadzić obliczenia, a wyniki będą dostępne w formie tabelarycznej i graficznej.


Autor

Pani Kirova jest odpowiedzialna za tworzenie artykułów technicznych i zapewnia wsparcie techniczne dla klientów firmy Dlubal.

Odnośniki


;