4641x
001690
18-02-2022

Cálculo de estructuras de aluminio en RFEM 6 según el Eurocódigo 9

RFEM 6 ofrece el complemento Cálculo de aluminio para calcular y dimensionar barras de aluminio para los estados límite últimos y de servicio según el Eurocódigo 9. Además de esto, puede realizar el diseño según ADM 2020 (norma de Estados Unidos).

Puede activar el complemento Cálculo de aluminio en la pestaña Complementos de la ventana Datos básicos, mientras que puede establecer la norma preferida en la pestaña Norma I , como se muestra en las imágenes 1 y 2.


Puede modelar estructuras de aluminio utilizando los materiales relevantes en la biblioteca de materiales de RFEM 6. También puede definir materiales y agregarlos a la biblioteca. Sin embargo, es importante que los datos especificados en términos de materiales, así como en términos de combinaciones de carga y resultados, cumplan con el concepto de cálculo de la norma. Al diseñar según las normas europeas, debe considerar los siguientes documentos:

  1. Bases para el cálculo estructural (Eurocódigo 0), para obtener los coeficientes parciales de seguridad para cargas y las reglas para la combinación de los mismos
  2. Acciones en estructuras (Eurocódigo 1), para considerar cargas relevantes para las estructuras y edificios a diseñar
  3. Cálculo de estructuras de aluminio (Eurocódigo 9), para aplicar las reglas de cálculo para estructuras de aluminio

Puede crear combinaciones de carga y de resultados en RFEM automáticamente, según la norma, o manualmente. De cualquier manera, puede aplicar las cargas utilizando el procedimiento de aplicación de cargas común en RFEM.

Propiedades de cálculo

Una vez que haya modelado la estructura, aplicado las cargas y creado las combinaciones de cargas y resultados, debe activar las propiedades de diseño de la barra o conjunto de barras a diseñar (Imagen 3). Esto le permitirá definir los tipos de cálculo para el cálculo de aluminio, las configuraciones de cálculo y los apoyos de cálculo necesarios para el procedimiento de cálculo. Lo mismo se aplica para barras o conjuntos de barras calculados a través de elementos representativos.

Tipos de cálculo

Los tipos de cálculo de aluminio incluyen la definición de longitudes eficaces, reducciones de la sección local (consideradas solo en el cálculo de tracción), paneles de cortante y coacciones al giro (imagen 4). Es necesario definir las longitudes de pandeo para determinar la carga crítica para el fallo de estabilidad. Después de asignar una longitud de pandeo a un objeto de interés, la configuración y las longitudes eficaces se tienen en cuenta en el cálculo de estabilidad. A continuación, en el cálculo, puede considerar el debilitamiento local de la sección (por ejemplo, agujeros para tornillos) relacionado con el objeto asignando una reducción de la sección local de la barra en la ventana relevante.

También puede definir la chapa trapezoidal, el arriostramiento, la chapa trapezoidal y el arriostramiento o la rigidez del panel de cortante (Sprov ) y asignarlos a las barras. De manera similar, puede aplicar una coacción al giro de la barra con el tipo de rigidez "Continuo", "Discreto" o "Manual" sobre una barra completa o un conjunto de barras y tenerlo en cuenta al determinar el momento crítico de pandeo lateral. o el factor de carga crítica para pandeo lateral.

Configuraciones de cálculo

Puede acceder a las Configuraciones de cálculo a través de la ventana Editar barra o a través de los Datos de entrada de la tabla Cálculo de aluminio. Las especificaciones dentro de una configuración de cálculo se aplican a todos los objetos a los que se asigna la configuración. Si no se asigna ninguna configuración de cálculo a un objeto a calcular, no se realizan cálculos del estado límite último o de servicio para este objeto.

Los Eurocódigos sugieren que se realicen cálculos para dos estados límite: estado límite último y estado límite de servicio. El primero se refiere a una situación en la que se comprueba la seguridad de la estructura para evitar el colapso y el fallo estructural, mientras que el segundo se refiere a ciertos requisitos para el uso normal de las estructuras. Para estructuras de aluminio, estos incluyen requisitos de flecha y, en ciertas circunstancias, de vibración. Debido al bajo módulo de elasticidad del aluminio, este estado límite es, en general, la situación de cálculo crítica para estructuras de aluminio.

Configuración del cálculo del estado límite último

Puede crear una configuración del estado límite último definiendo varias configuraciones que afectan el cálculo de aluminio (Imagen 5). Por ejemplo, puede definir si se realizan comprobaciones de diseño de estabilidad además de los cálculos de la sección, así como ajustar más configuraciones relacionadas con esto. A continuación, está disponible la opción Valores límite para casos especiales para permitirle omitir ciertos esfuerzos internos en el cálculo que no son importantes para la capacidad de carga. Si no utiliza esta opción, es posible que se impidan cálculos específicos o que se implique el uso de fórmulas de interacción más desfavorables.

Dependiendo de la norma de cálculo que seleccione, en el estado límite último están disponibles otras opciones como la activación de un cálculo elástico de la sección, valores alternativos para factores de forma y exponentes en fórmulas de interacción o más configuraciones detalladas para el cálculo de pandeo local o abolladura por cortante configuración. Para la norma de cálculo EN 1999, puede encontrar los coeficientes relevantes según el Anejo Nacional seleccionado en los Parámetros de la norma de la ventana, pero también puede ajustarlos con un valor definido por el usuario.

Configuración del cálculo del estado límite de servicio

Puede crear configuraciones de estados límite de servicio en términos de límites de flecha, que debe comprobar en el cálculo (imagen 6). Estos límites están relacionados con la longitud de referencia de la barra, que se determina en base a los apoyos de cálculo que defina en la pestaña Apoyos de cálculo y flecha. En otras palabras, la ventana de cálculo de apoyos y flecha que se muestra en la imagen 7 sirve para definir las condiciones de contorno para el cálculo del estado límite de servicio del cálculo de aluminio.


Configuración global

Puede acceder a la configuración global para el cálculo de aluminio haciendo clic en el icono Configuración global del complemento indicado en la Imagen 8. Estos son independientes del código de cálculo, pero los valores estándar pueden diferir. Al hacer clic en el botón Restablecer valores predeterminados, se restaura la configuración predeterminada del cuadro de diálogo según el código de cálculo seleccionado.

Opciones adicionales para el cálculo de aluminio

RFEM 6 ofrece más opciones que influyen en el cálculo de aluminio. Por ejemplo, puede asignar otros tipos para barras (como excentricidades de barras o articulaciones de barras), como se muestra en la Imagen 9. También puede considerar los rigidizadores transversales de barras para rigidizar áreas de barras susceptibles de pandeo. Estos se utilizan, por ejemplo, para vigas altas o puntos de aplicación de grandes cargas puntuales.

Cálculo

Antes de iniciar el cálculo, es importante que compruebe los Datos de entrada del complemento Cálculo de aluminio. Por ejemplo, la configuración predeterminada implica la consideración de todas las situaciones de proyecto en el cálculo. Sin embargo, puede desactivar una situación de proyecto para el cálculo de aluminio desmarcando la casilla "Por calcular"; por lo tanto, no se realizarán comprobaciones para esta situación de proyecto.

Esta selección está sincronizada con la selección del complemento Cálculo de aluminio en la configuración de la situación de proyecto, como se muestra en la Imagen 10. Es importante destacar que no es posible calcular casos de carga, combinaciones de carga o combinaciones de resultados individuales. En su lugar, debe asignar estas combinaciones a una situación de proyecto.

De manera similar, todos los tipos de objetos presentes en el modelo se enumeran en la tabla de Cálculo de aluminio (imagen 11). Al marcar la casilla de verificación "Diseñar todo", se seleccionarán todos los objetos disponibles para el cálculo. Alternativamente, puede especificar manualmente los objetos que se van a calcular/eliminar del cálculo desmarcando la casilla de verificación "Cálculo de todo" e introduciendo los números de objeto, o seleccionando gráficamente los objetos de interés.

Las barras con un material diferente (por ejemplo, hormigón o madera) o una sección inadecuada (por ejemplo, una sección maciza de paredes gruesas) para el cálculo de aluminio se reconocen automáticamente y se excluyen del cálculo. Además, el complemento Cálculo de aluminio no considera las superficies de aluminio para el cálculo; puede evaluarlos utilizando el complemento Análisis tensión-deformación en su lugar.

Puede ejecutar el complemento Cálculo de aluminio seleccionando el botón Mostrar resultados en la tabla de entrada (Imagen 11) o seleccionando Cálculo de aluminio en el cuadro de diálogo "Para calcular". Después de iniciar el cálculo, se muestra el progreso del cálculo, así como los pasos del cálculo y el curso actual del cálculo.

Resultados

Una vez finalizado el cálculo, los resultados determinantes y las razones de tensiones en barras o conjuntos de barras están disponibles en la tabla Resultados. También puede mostrar los resultados del complemento Cálculo de aluminio gráficamente a través de la pestaña Resultados del navegador. Si surgen advertencias o errores durante las verificaciones, o no se cumple un criterio de verificación, esto se muestra en la Vista general de la tabla.

Además de estos resultados, se pueden mostrar las comprobaciones de esbeltez para barras o conjuntos de barras. Estos se basan en la comparación de la esbeltez para el pandeo por flexión calculado a partir de la relación entre la longitud de pandeo y el radio de giro por un lado, y los valores límite de la Configuración global por el otro.

Dado que la resistencia a pandeo se calcula mediante el cálculo de estabilidad, la comprobación de esbeltez no representa realmente un cálculo y no se incluye en la tabla de resultados predeterminada. Por lo tanto, para mostrar estas comprobaciones, debe activar las tablas de resultados de esbeltez en el Administrador de tablas de resultados, accesible a través del icono indicado en la Imagen 12.

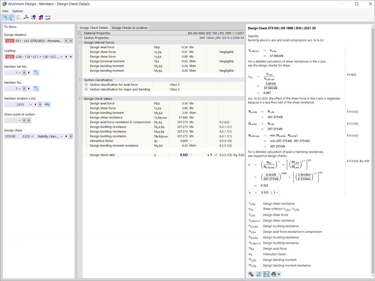
Puede mostrar las comprobaciones de diseño detalladas para cada tipo de comprobación de diseño haciendo doble clic en ellas o utilizando el icono Detalles de comprobación de diseño. Además de las fórmulas, los resultados detallados contienen referencias de la norma, de modo que puede rastrear las comprobaciones de diseño con precisión y comprender las verificaciones realizadas en detalle.

Conclusiones

El complemento Cálculo de aluminio en RFEM 6 permite calcular barras de aluminio para los estados límite últimos y de servicio según las normas EN 1999-1-1:2013-12 (Eurocódigo 9) de la Unión Europea y ADM 2020 de Estados Unidos. Los datos definidos en términos de materiales, cargas y combinaciones de cargas y resultados deben cumplir con el concepto de cálculo de la norma preferida.

Puede aplicar las cargas relevantes en línea con el procedimiento de aplicación de carga común de RFEM, mientras que puede definir los datos necesarios para el cálculo activando las Propiedades de cálculo de la barra o conjunto de barras de interés. Una vez que defina las propiedades de cálculo, se puede realizar el cálculo y los resultados están disponibles tanto en forma tabular como gráfica.


Autor

La Sra. Kirova es responsable de la creación de artículos técnicos y proporciona soporte técnico a los clientes de Dlubal.

Enlaces


;