3160x
001743
2022-05-12

Геотехнический расчёт в RFEM 6

Учитывая, что реалистичная оценка состояния грунта существенно влияет на качество расчёта конструкций здания, в программе RFEM 6 предлагается аддон Геотехнический расчёт для задания массива грунта, который нробходимо рассчитать.

Способ применения данных, полученных в результате полевых испытаний, в аддоне и применение характеристик образцов грунта для определения необходимых грунтовых массивов, обсуждался в статье базы знаний «Создание тела грунта из образцов грунта в программе RFEM 6». С дугой стороны, в этой статье будет обсуждаться процедура расчёта осадки и давления грунта для железобетонного здания.

Следовательно, мы предполагаем, что аддон Геотехнический расчёт был активирован, данные, полученные в результате полевых испытаний, были введены, а интересующие нас массивы грунта были определены, как описано в вышеупомянутой статье. Также предполагается, что железобетонное здание было смоделировано (включая нагрузки), как показано на рисунке 1.

Теперь нужно определить рассчитываемые загружения и сочетания нагрузок. Для этого откроем окно «Загружения и сочетания». Нагрузки, приложенные к конструкции, показаны на рисунке 2 и включают в себя собственный вес, постоянную и временную нагрузки, а также снеговую нагрузку. При активации аддона Геотехнический расчет видно, что в соответствующем загружении учитывается только собственный вес здания.

Поэтому необходимо создать отдельный вариант загружения, в котором будет активирован собственный вес тела, как показано на рисунке 3. В таком случае в данном загружении должна быть задана категория воздействия Постоянная нагрузка/Грунт. Хотя все нагрузки относятся к отдельному загружению, важно понимать, что для геотехнического расчета необходимо рассматривать их в сочетаниях нагрузок и расчетных сочетаний, а не как отдельные загружения.

Например, полезная нагрузка будет применена к модели только после того, как будут активны собственный вес тела, собственный вес конструкции и постоянная нагрузка. Чтобы принять это во внимание, необходимо деактивировать все загружения, связанные с конструкцией, сняв флажок со значка «Решить», оставив для решения только загружение собственного веса (рисунок 3). Таким образом, загружения конструкции по-прежнему существуют, но вместо того, чтобы рассчитывать их как отдельные загружения, они рассчитываются в сочетаниях нагрузок и расчетных сочетаний.

При задании варианта загружения «собственный вес - грунт» необходимо ввести новые настройки для модификации конструкции, активировав соответствующий флажок (рисунок 3). В частности, необходимо деактивировать бетонные стержни и поверхности, как показано на рисунке 4.

Для автоматического задания сочетаний нагрузок и расчетных сочетаний необходимо сначала активировать соответствующие мастера в основных данных окна Загружения и сочетания, как показано на рисунке 5. Генератор сочетаний поможет вам классифицировать загружения по нормам и произвести их наложение на сочетания воздействий и расчетные сочетания.

Другими словами, загружения комбинируются в соответствии с требованиями выбранной нормы, которой по умолчанию является норма, заданная в основных данных модели. Однако вы также можете выбрать другую норму в списке «Группа нормативов» и проверить параметры мастера комбинаторики в диалоговом окне «'Изменить мастер комбинаторики». В случае применения мастера сочетаний результатов наряду с мастером сочетаний нагрузок накладываются также результаты загружений или сочетаний нагрузок.

Прежде чем идти далее, нужно отредактировать параметры статического расчета для нагружения собственным весом тела, как показано на рисунке 6. Например, можно изменить максимальное количество итераций или количество приращений нагрузки для нелинейного анализа. В нашем примере количество итераций 100, а приращений - 1.

После ввода загружений можно увидеть все категории воздействий, которые применяются к модели, на вкладке «воздействия» в окне «загружения и сочетания» (рисунок 7). После этого вы можете управлять созданными расчетными ситуациями. Другими словами, можно активировать или деактивировать все расчетные ситуации, которые содержаться в списке.

Поскольку нас интересует расчет осадки, следует рассмотреть только квазипостоянную расчетную ситуацию (рисунок 8), поэтому все остальные расчетные ситуации, кроме квазипостоянной, будут деактивированы. Также здесь имеется информация о правилах сочетания для выбранной ситуации.


Кроме того, можно задать параметры генератора сочетаний для данной расчетной ситуации. Необходимо определить несколько параметров так, как показано на рисунке 9. На данном этапе важна возможность учесть начальное состояние от загружения, которым в нашем примере является загружением Собственный вес - грунт. Таким образом, все загружения, созданные с помощью генератора, будут учитывать данный вариант нагружения как начальное состояние.

Сочетания воздействий, созданные автоматически, изображаются на вкладке «Сочетания воздействий» (Рисунок 10). В данном конкретном случае имеются четыре сочетания воздействий, но учитываются только два из них. Это связано с тем, что некоторые коэффициенты комбинации для сочетаний, выделенные серым цветом, равны нулю, поэтому они комбинируют воздействия тем же способом, что и активные сочетания.

Возможно, вы проверяете сочетания нагрузок, автоматически созданные мастером сочетаний нагрузок (Рисунок 11). Обратите внимание, что учёт начального состояния уже активен как специальная опция, поскольку ранее мы делали это через настройки мастера комбинаторики на вкладке Расчётные ситуации (Рисунок 9).

Наконец, вы можете задать сочетания результатов на соответствующей вкладке в окне «Загружения и сочетания». «Расчетная ситуация» включает нормативные требования, в соответствии с которыми комбинируются загружения. Как уже упоминалось, интересующая нас расчетная ситуация - это квазипостоянная ситуация, следовательно, ее следует выбрать при определении нового сочетания результатов, как показано на рисунке 12.

С другой стороны, «тип комбинирования» управляет критериями наложения результатов. В нашем примере нас интересует определение суммы всех результатов, следовательно, необходимо выбрать «суперпозицию» в качестве типа комбинирования. Это означает, что все загружения и сочетания нагрузок, включенные в сочетание, всегда учитываются и складываются индивидуально, и речь не идет о максимальных или минимальных значениях.

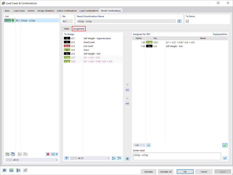
Загружения можно присвоить результирующим сочетаниям на вкладке «присвоение», в которой все имеющиеся загружения, сочетания нагрузок и результирующие сочетания перечислены в столбце «присвоить». Для этого необходимо перенести требующуюся запись из данного столбца в список «присвоено для РС», как показано на рисунке 13.

Для каждой записи можно задать коэффициент, с которым запись будет учитываться в сочетании. В этом примере нас интересуют только результаты, связанные с верхней конструкцией; следовательно, мы должны вычесть результаты, связанные с начальным состоянием, то есть с загружением «Собственный вес - грунт». Следовательно, ведущее сочетание нагрузок учитывается с коэффициентом 1, тогда как коэффициент сочетания -1 присваивается начальному состоянию (то есть загружению «Собственный вес - грунт»).

Как только загружения, сочетания нагрузок и результатов заданы, можно начинать расчет. Если вы хотите выполнить расчет результатов только для текущего загружения или сочетания, выберите «рассчитать текущую нагрузку» в меню «расчет» или нажмите кнопку «показать результаты».

Если вы хотите рассчитать все загружения, сочетания и расчетные ситуации, выберите «рассчитать все». Таким образом, RFEM выполнит расчёт всех загружений, сочетаний нагрузок, результирующих сочетаний и расчётных ситуаций, для которых имеются исходные данные. Расчёт выполняется параллельно с применением нескольких вычислительных ядер, а результаты будут отображены так, как показано на рисунке 14. Результаты расчёта будут рассмотрены более подробно в следующей статье Базы знаний.



Автор

Irena Kirova отвечает за написание технических статей и техподдержку пользователей ПО Dlubal.

Ссылки


;