3160x
001743
12. Mai 2022

Geotechnische Analysen in RFEM 6

Da die realitätsnahe Ermittlung der Baugrundverhältnisse die Qualität der Gebäudestatik maßgeblich beeinflusst, ist für die Ermittlung des zu untersuchenden Bodenkörpers in RFEM 6 das Add-On Geotechnische Analyse verfügbar.

Wie die Daten aus Feldversuchen im Add-On bereitgestellt und die Eigenschaften aus Bodenproben zur Ermittlung der betreffenden Bodenmassive genutzt werden können, wurde im Knowledge-Base-Artikel „Bodenkörper aus Bodenproben erzeugen in RFEM 6“ vorgestellt. In diesem Beitrag wird hingegen das Verfahren zur Berechnung von Setzungen und Bodenpressungen für ein Stahlbetongebäude diskutiert.

Wir gehen daher davon aus, dass das Add-On Geotechnische Analyse aktiviert ist, die Daten aus den Feldversuchen eingefügt wurden und die betreffenden Bodenmassive wie im eingangs erwähnten Artikel beschrieben bestimmt wurden. Wir gehen auch davon aus, dass das Stahlbetongebäude wie in Bild 1 dargestellt (einschließlich Lasten) modelliert wurde.

Nun müssen nur noch die zu berechnenden Last- und Ergebniskombinationen definiert werden. Dazu öffnen wir den Dialog 'Lastfälle und Kombinationen'. Die Lasten, die auf den Aufbau aufgebracht wurden, sind in Bild 2 dargestellt und beinhalten das Eigengewicht, ständige Lasten und Nutzlasten sowie Schnee. Wenn das Add-On Geotechnische Analyse aktiviert ist, kann es sein, dass im zugehörigen Lastfall nur das Eigengewicht des Gebäudes berücksichtigt wird.

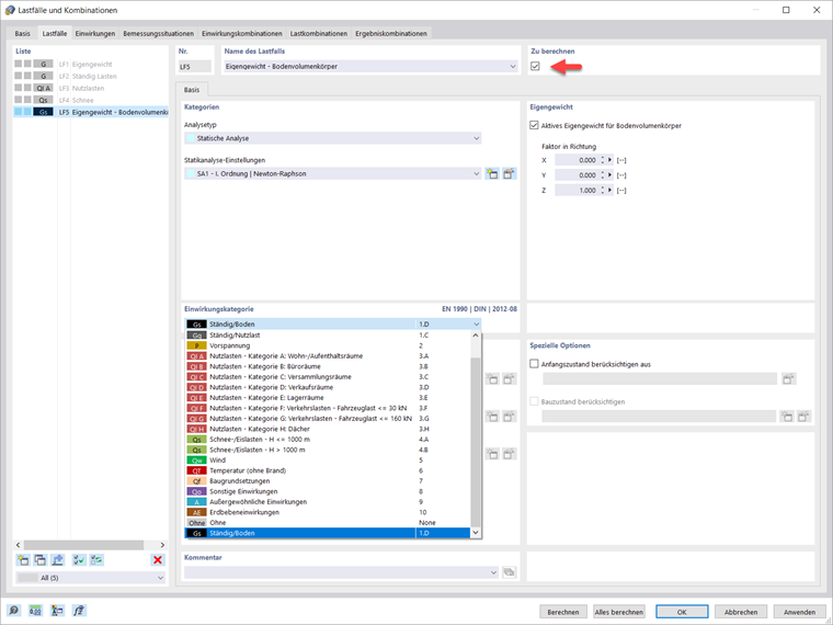
Es ist also ein separater Lastfall zu erstellen, in dem das Eigengewicht des Volumenkörpers aktiviert wird, wie in Bild 3 gezeigt. Aus diesem Grund sollte die Einwirkungskategorie in diesem Lastfall als Ständig/Boden zugewiesen werden. Obwohl alle Lasten einem separaten Lastfall zugeordnet sind, ist zu beachten, dass diese für die geotechnische Analyse nicht als Einzellastfälle, sondern in Last- und Ergebniskombinationen zu betrachten sind.

Beispielsweise wird die Nutzlast erst dann im Modell angesetzt, wenn das Eigengewicht des Volumenkörpers, das Eigengewicht des Überbaus und die ständige Last aktiv sind. Um dies zu berücksichtigen, sollten alle zum Aufbau gehörenden Lastfälle über die Schaltfläche "Zu berechnen" deaktiviert werden und nur der Lastfall für das Eigengewicht gelöst werden (Bild 3). Dabei sind die Lastfälle des Aufbaus zwar weiterhin vorhanden, werden jedoch nicht als Einzellastfälle, sondern in Last- und Ergebniskombinationen berechnet.

Bei der Definition des Lastfalls "Eigengewicht - Bodenvolumenkörper" sollten durch Aktivieren des zugehörigen Kontrollfeldes neue Einstellungen zur Strukturmodifikation vorgenommen werden (Bild 3). Insbesondere sind wie in Bild 4 gezeigt Betonstäbe und -flächen zu deaktivieren.

Um die Last- und Ergebniskombinationen automatisch zu definieren, müssen Sie zunächst die entsprechenden Assistenten in den Basisangaben des Fensters 'Lastfälle und Kombinationen' aktivieren, wie in Bild 5 gezeigt. Der Kombinationsassistent unterstützt dabei, die Lastfälle normkonform zu klassifizieren und in Einwirkungs- und Bemessungskombinationen zu überlagern.

Mit anderen Worten werden die Lastfälle entsprechend der bevorzugten Normspezifikation zusammengefasst, welche in den Basisangaben des Modells definiert wurde. Es kann aber auch in der Liste "Normgruppe" eine andere Norm gewählt werden und die Parameter des Kombinationsassistenten können im Dialog "Kombinationsassistent bearbeiten" überprüft werden. Bei Verwendung des Assistenten für Ergebniskombinationen zusätzlich zum Assistenten für Lastkombinationen werden die Ergebnisse der Lastfälle oder Kombinationen überlagert.

Bevor es weitergeht, können die statischen Berechnungseinstellungen für den Lastfall für das Eigengewicht des Volumenkörpers wie in Bild 6 gezeigt bearbeitet werden. Beispielsweise kann die maximale Anzahl der Iterationen oder die Anzahl der Laststufen für die nichtlineare Analyse geändert werden. In diesem Beispiel werden die Iterationen auf 100 gesetzt, die Laststufen auf 1.

Sobald die Lastfälle definiert sind, können Sie alle Einwirkungskategorien, die auf das Modell angewendet werden, im Register 'Einwirkungen' des Fensters 'Lastfälle und Kombinationen' sehen (Bild 7). Als nächstes werden die erzeugten Bemessungssituationen kontrolliert. Das heißt, alle Bemessungssituationen, die in der Liste vorhanden sind, können aktiviert oder deaktiviert werden.

Da uns die Berechnung von Setzungen interessiert, sollte nur die quasi-ständige Bemessungssituation (Bild 8) betrachtet werden; daher werden alle anderen Bemessungssituationen außer der quasi-ständigen Situation deaktiviert. Die Informationen zu den Kombinationsregeln für die betreffende Situation sind ebenfalls verfügbar.


Des Weiteren können die Einstellungen des Kombinationsassistenten für diese Bemessungssituation angepasst werden. Es müssen mehrere Optionen definiert werden, wie in Bild 9 gezeigt. Wichtig an dieser Stelle ist die Möglichkeit, den Anfangszustand aus einem Lastfall, in diesem Beispiel dem Lastfall Eigengewicht - Bodenvolumenkörper, zu berücksichtigen. Auf diese Weise wird dieser Lastfall von allen mit dem Assistenten generierten Lastkombinationen als Anfangszustand betrachtet.

Die automatisch erzeugten Einwirkungskombinationen werden im Register Einwirkungskombinationen angezeigt (Bild 10). Im vorliegenden Fall gibt es vier Einwirkungskombinationen, von denen jedoch nur zwei berücksichtigt werden. Dies liegt daran, dass einige Kombinationskoeffizienten für die Kombinationen in Grau Null sind; daher fassen sie die Einwirkungen auf die gleiche Weise zusammen wie die aktiven Kombinationen.

Es können die Lastkombinationen, die vom Lastkombinationsassistenten automatisch erzeugt wurden, geprüft werden (Bild 11). Es gilt zu beachten, dass die Berücksichtigung des Anfangszustandes bereits als spezielle Option aktiv ist, da das vorher über die Einstellungen des Kombinationsassistenten im Register Bemessungssituationen erfolgte (Bild 9).

Abschließend können Sie die Ergebniskombinationen im zugehörigen Register des Fensters 'Lastfälle und Kombinationen' definieren. Die „Bemessungssituation“ beschreibt die normativen Vorgaben, nach denen die Lastfälle zusammengefasst werden. Wie bereits erwähnt, ist die betreffende Bemessungssituation die quasi-ständige Situation; daher sollte sie bei der Definition einer neuen Ergebniskombination gewählt werden, wie in Bild 12 gezeigt.

Der „Kombinationstyp“ hingegen steuert die Kriterien für die Überlagerung der Ergebnisse. In diesem Beispiel geht es darum, die Summe aller Ergebnisse zu ermitteln; daher sollte als Kombinationstyp „Überlagerung“ gewählt werden. Das bedeutet, dass immer alle in der Kombination enthaltenen Lastfälle und Kombinationen berücksichtigt und einzeln addiert werden und es keine Maximal- oder Minimalwerte gibt.

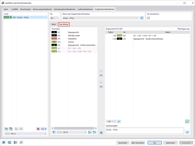
Die Zuordnung der Lastfälle erfolgt in Ergebniskombinationen im Register Zuordnung, wobei in der Spalte "Zuweisen" alle verfügbaren Lastfälle, Lastkombinationen und Ergebniskombinationen aufgelistet sind. Dazu ist der betreffende Eintrag aus dieser Spalte in die Liste „Zugeordnet für EK“ zu übernehmen, wie in Bild 13 gezeigt.

Für jeden Eintrag kann eingestellt werden, mit welchem Faktor der Eintrag bei der Kombination berücksichtigt wird. In diesem Beispiel interessieren uns nur die Ergebnisse im Zusammenhang mit dem Aufbau; daher müssen die zum Anfangszustand, also dem Lastfall „Eigengewicht - Bodenvolumenkörper“, gehörenden Ergebnisse untergliedert werden. Somit wird die führende Lastkombination mit dem Faktor 1 berücksichtigt, während dem Anfangszustand (d. h. dem Lastfall „Eigengewicht - Bodenvolumenkörper“) ein Kombinationsfaktor von -1 zugewiesen wird.

Sind die Lastfälle, Last- und Ergebniskombinationen definiert, kann mit der Berechnung begonnen werden. Wenn nur die Ergebnisse des aktuellen Lastfalls oder der aktuellen Kombination berechnet werden sollen, kann im Menü "Berechnen" die Option "Aktuelle Belastung berechnen" ausgewählt oder die Schaltfläche "Ergebnisse anzeigen" gedrückt werden.

Wenn sämtliche Lastfälle, Kombinationen und Bemessungssituationen berechnen werden sollen, ist im Menü Berechnen die Funktion "Alles berechnen" auszuwählen. RFEM berechnet alle Lastfälle, Lastkombinationen, Ergebniskombinationen und Bemessungssituationen, in denen Eingabedaten vorliegen. Die Berechnung erfolgt parallel über mehrere Rechenkerne und die Ergebnisse liegen wie in Bild 14 dargestellt vor. Die Ergebnisse werden in einem demnächst erscheinenden Knowledge Base-Beitrag ausführlicher diskutiert.



Autor

Frau Kirova ist bei Dlubal zuständig für die Erstellung von technischen Fachbeiträgen und unterstützt unsere Anwender im Kundensupport.

Links


;