3160x
001743
12-05-2022

Análisis geotécnico en RFEM 6

Dado que la determinación realista de las condiciones del suelo influye significativamente en la calidad del análisis estructural de los edificios, el complemento Análisis geotécnico se ofrece en RFEM 6 para determinar el cuerpo del suelo a analizar.

La forma de proporcionar los datos obtenidos de las pruebas de campo en el complemento y usar las propiedades de las muestras de suelo para determinar los macizos de suelo de interés se trató en el artículo de la base de conocimientos "Creación de un cuerpo de suelo a partir de muestras de suelo en RFEM 6". Este artículo, por otro lado, tratará sobre el procedimiento para calcular los asientos y las presiones del suelo para un edificio de hormigón armado.

Por lo tanto, asumimos que se ha activado el complemento Análisis geotécnico, se han insertado los datos obtenidos de las pruebas de campo y se han determinado los macizos de suelo de interés, como se explica en el artículo mencionado anteriormente. También asumimos que el edificio de hormigón armado se ha modelado (cargas incluidas) como se muestra en la Imagen 1.

Lo que tiene que hacer ahora es definir las combinaciones de carga y de resultados que se van a calcular. Para hacerlo, puede abrir la ventana Casos de carga y combinaciones. Las cargas que se han aplicado a la superestructura se muestran en la Imagen 2 e incluyen el peso propio, las cargas permanentes y sobrecargas de uso, y la nieve. Cuando se activa el complemento Análisis geotécnico, puede notar que solo se considera el peso propio del edificio en el caso de carga asociado.

Por lo tanto, debe crear un caso de carga separado en el que se active el peso propio del sólido, como se muestra en la Imagen 3. Siendo ese el caso, la categoría de acción en este caso de carga se debe asignar como Permanente/Suelo. Aunque todas las cargas están relacionadas con un caso de carga separado, es importante comprender que para el análisis geotécnico, debe considerarlas en combinaciones de carga y de resultados en lugar de casos de carga individuales.

Por ejemplo, la sobrecarga de uso se aplicará al modelo solo después de que el peso propio del sólido, el peso propio de la superestructura y la carga permanente estén activos. Para tener esto en cuenta, debe desactivar todos los casos de carga asociados con la superestructura desmarcando el icono "Para resolver", dejando solo el caso de carga para el peso propio para resolver (Imagen 3). Al hacerlo, los casos de carga de la superestructura aún existen, pero en lugar de calcularse como casos de carga individuales, se calculan en combinaciones de carga y de resultados.

Al definir el caso de carga "Peso propio del suelo", debe crear una nueva configuración de modificación de la estructura activando la casilla de verificación asociada (Imagen 3). En particular, debe desactivar las barras y superficies de hormigón como se muestra en la Imagen 4.

Para definir las combinaciones de carga y resultados automáticamente, primero debe activar los asistentes asociados en los Datos básicos de la ventana Casos de carga y combinaciones, como se muestra en la Imagen 5. El asistente para combinaciones le ayuda a clasificar los casos de carga de acuerdo con las normas y superponerlos en combinaciones de acciones y de diseño.

En otras palabras, los casos de carga se combinan según la especificación de la norma preferida, que de forma predeterminada es la norma que definió en los Datos básicos del modelo. Sin embargo, también puede seleccionar una norma diferente en la lista "Grupo de normas" y puede comprobar los parámetros del asistente para combinaciones en el cuadro de diálogo "'Editar asistente para combinaciones". Cuando se emplea el asistente de Combinaciones de resultados además del asistente de Combinaciones de carga, los resultados de los casos o combinaciones de carga también se superponen.

Antes de continuar, puede editar la configuración del análisis estático para el caso de carga para el peso propio del sólido como se muestra en la Imagen 6. Por ejemplo, puede cambiar el número máximo de iteraciones o el número de incrementos de carga para el análisis no lineal. En este ejemplo, el primero se establece en 100, mientras que el último se establece en 1.

Una vez que se han definido los casos de carga, puede ver todas las categorías de acciones que se aplican al modelo en la pestaña Acciones de la ventana Casos de carga y combinaciones (Imagen 7). A continuación, puede controlar las situaciones de proyecto que se han creado. En otras palabras, puede activar o desactivar todas las situaciones de proyecto que están disponibles en la lista.

Ya que estamos interesados en el cálculo de los asientos, solo se debe considerar la situación de proyecto cuasipermanente (Imagen 8); por lo tanto, se desactivarán todas las demás situaciones de proyecto excepto la situación cuasipermanente. También está disponible la información sobre las reglas de combinación para la situación de interés.


Además, puede ajustar la configuración del asistente para combinaciones para esta situación de proyecto. Hay múltiples opciones para definir, como se muestra en la Imagen 9. Lo que es importante en este punto es la opción de considerar el estado inicial desde un caso de carga, que en este ejemplo es el caso de carga del suelo con peso propio. De esta forma, todas las combinaciones de carga generadas con el asistente considerarán este caso de carga como un estado inicial.

Las combinaciones de acciones que se crearon automáticamente se muestran en la pestaña Combinaciones de acciones (Imagen 10). En este caso particular, hay cuatro combinaciones de acciones, pero solo se consideran dos de ellas. Esto se debe al hecho de que algunos coeficientes de combinación para las combinaciones en gris son cero; por lo tanto, combinan las acciones de la misma manera que las combinaciones activas.

Es posible que esté comprobando las combinaciones de carga que fueron creadas automáticamente por el asistente para combinaciones de carga (Imagen 11). Tenga en cuenta que la consideración del estado inicial ya está activa como una opción especial, ya que anteriormente lo hicimos a través de la configuración del asistente de combinaciones en la pestaña Situaciones de proyecto (Imagen 9).

Finalmente, puede definir las combinaciones de resultados en la pestaña asociada de la ventana Casos de carga y combinaciones. La "Situación de proyecto" describe las especificaciones normativas según las cuales se combinan los casos de carga. Como ya se mencionó, la situación de proyecto de interés es la situación cuasipermanente; por lo tanto, se debe seleccionar al definir una nueva combinación de resultados, como se muestra en la Imagen 12.

El "Tipo de combinación", por otro lado, controla los criterios para superponer los resultados. En este ejemplo, estamos interesados en determinar la suma de todos los resultados; por lo tanto, debe seleccionar "Superposición" como tipo de combinación. Esto significa que todos los casos de carga y combinaciones incluidos en la combinación siempre se tienen en cuenta y se agregan individualmente, y no hay valores máximos o mínimos.

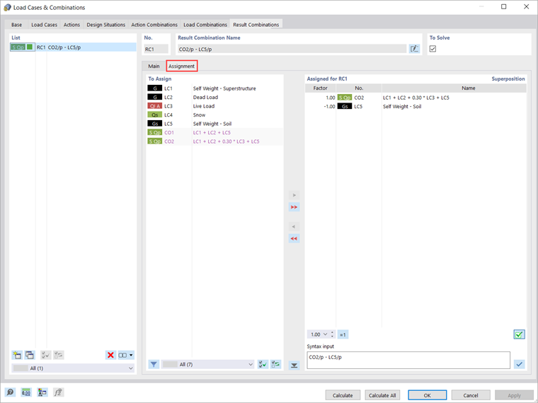
Puede asignar los casos de carga en combinaciones de resultados en la pestaña Asignación donde se enumeran todos los casos de carga, combinaciones de carga y combinaciones de resultados disponibles en la columna "Para asignar". Para hacer esto, debe transferir la entrada de interés de esta columna a la lista "Asignada para CR", como se muestra en la Imagen 13.

Para cada entrada, puede ajustar el factor con el que se considerará la entrada en la combinación. En este ejemplo, estamos interesados en los resultados asociados solo con la superestructura; por lo tanto, debemos subestructurar los resultados asociados con el estado inicial, es decir, el caso de carga del "Suelo con peso propio". Por lo tanto, la combinación de carga principal se tiene en cuenta con el factor 1, mientras que se asigna un factor de combinación de -1 al estado inicial (es decir, el caso de carga del "Suelo con peso propio").

Una vez que se definan los casos de carga, las combinaciones de carga y de resultados, puede iniciar el cálculo. Si solo desea calcular los resultados del caso de carga o combinación actual, seleccione "Calcular carga actual" en el menú "Cálculo" o use el botón "Mostrar resultados".

Sin embargo, si desea calcular todos los casos de carga, combinaciones y situaciones de proyecto, seleccione "Calcular todo". De esta forma, RFEM calcula todos los casos de carga, combinaciones de carga, combinaciones de resultados y situaciones de proyecto para las que hay datos de entrada disponibles. El cálculo se realiza en paralelo utilizando varios núcleos de cálculo, y los resultados están disponibles como se muestra en la Imagen 14. Los resultados se tratarán con más detalle en un próximo artículo de la base de conocimientos.



Autor

La Sra. Kirova es responsable de la creación de artículos técnicos y proporciona soporte técnico a los clientes de Dlubal.

Enlaces


;