3160x
001743
2022-05-12

Analisi geotecnica in RFEM 6

Poiché la determinazione realistica delle condizioni del suolo influenza in modo significativo la qualità dell'analisi strutturale degli edifici, RFEM 6 offre l'add-on Analisi geotecnica per determinare il corpo di suolo da analizzare.

Il modo per fornire i dati ottenuti dalle prove sul campo nell'add-on e utilizzare le proprietà dei campioni di terreno per determinare i blocchi di terreno di interesse è stato discusso nell'articolo della Knowledge Base "Creazione di corpi di terreno da campioni di terreno in RFEM 6". Questo articolo, d'altra parte, discuterà la procedura per calcolare i cedimenti e le pressioni del suolo per un edificio in cemento armato.

Quindi, assumiamo che l'add-on Analisi geotecnica sia stato attivato, che i dati ottenuti dalle prove sul campo siano stati inseriti e che i blocchi di terreno di interesse siano stati determinati come spiegato nell'articolo sopra menzionato. Assumiamo anche che l'edificio in cemento armato sia stato modellato (carichi inclusi) come mostrato nell'immagine 1.

Quello che devi fare ora è definire il carico e le combinazioni di risultati da calcolare. Per fare ciò, è possibile aprire la finestra Casi e combinazioni di carico. I carichi che sono stati applicati alla sovrastruttura sono mostrati nell'immagine 2 e includono il peso proprio, i carichi permanenti e variabili e la neve. Quando l'add-on Analisi geotecnica è attivato, è possibile notare che solo il peso proprio dell'edificio è considerato nel caso di carico associato.

Pertanto, è necessario creare un caso di carico separato in cui sarà attivato il peso proprio del solido, come mostrato nell'immagine 3. Stando così le cose, la categoria di azione in questo caso di carico dovrebbe essere assegnata a Permanente/Terreno. Sebbene tutti i carichi siano correlati a un caso di carico separato, è importante capire che per l'analisi geotecnica, è necessario considerarli in combinazioni di carico e di risultati piuttosto che come casi di carico singoli.

Ad esempio, il carico variabile sarà applicato al modello solo dopo che il peso proprio del solido, il peso proprio della sovrastruttura e il carico permanente sono attivi. Per tenerne conto, è necessario disattivare tutti i casi di carico associati alla sovrastruttura deselezionando l'icona "Da risolvere", lasciando solo il caso di carico per il peso proprio da risolvere (Figura 3). In questo modo, i casi di carico della sovrastruttura esistono ancora, ma invece di essere calcolati come casi di carico singoli, vengono calcolati in combinazioni di carico e di risultati.

Quando si definisce il caso di carico "Terreno autoportante", è necessario creare nuove impostazioni di modifica della struttura attivando la casella di controllo associata (Figura 3). In particolare, è necessario disattivare le aste e le superfici in calcestruzzo come mostrato nell'immagine 4.

Per definire automaticamente le combinazioni di carico e di risultati, è necessario prima attivare le procedure guidate associate nei Dati di base della finestra Casi e combinazioni di carico, come mostrato nell'immagine 5. La creazione guidata di combinazioni ti aiuta a classificare i casi di carico in conformità con le norme e a sovrapporli nelle combinazioni di azioni e di progetto.

In altre parole, i casi di carico sono combinati secondo la specifica della norma preferita, che per impostazione predefinita è la norma definita nei dati di base del modello. Tuttavia, è anche possibile selezionare una norma diversa nell'elenco "Gruppo di norme" e controllare i parametri della creazione guidata di combinazioni nella finestra di dialogo "'Modifica creazione guidata di combinazioni". Quando si utilizza la creazione guidata Combinazioni di risultati oltre alla creazione guidata Combinazioni di carico, anche i risultati dei casi o delle combinazioni di carico vengono sovrapposti.

Prima di andare oltre, è possibile modificare le impostazioni dell'analisi statica per il caso di carico per il peso proprio del solido come mostrato nell'immagine 6. Ad esempio, è possibile modificare il numero massimo di iterazioni o il numero di incrementi di carico per l'analisi non lineare. In questo esempio, il primo è impostato su 100, mentre il secondo è impostato su 1.

Una volta che i casi di carico sono stati definiti, è possibile vedere tutte le categorie di azioni che sono applicate al modello nella scheda Azioni della finestra Casi e combinazioni di carico (Figura 7). Successivamente, si controllano le situazioni di progetto che sono state create. In altre parole, è possibile attivare o disattivare tutte le situazioni di progetto disponibili nell'elenco.

Poiché siamo interessati al calcolo dei cedimenti, dovrebbe essere considerata solo la situazione di progetto quasi permanente (Figura 8); pertanto, tutte le altre situazioni di progetto eccetto la situazione quasi permanente saranno disattivate. Sono disponibili anche le informazioni sulle regole di combinazione per la situazione di interesse.


Inoltre, è possibile modificare le impostazioni della creazione guidata di combinazioni per questa situazione di progetto. Ci sono più opzioni da definire, come mostrato nell'immagine 9. Ciò che è importante a questo punto è la possibilità di considerare lo stato iniziale da un caso di carico, che in questo esempio è il caso di carico peso proprio del terreno. In questo modo, tutte le combinazioni di carico generate con la creazione guidata considereranno questo caso di carico come uno stato iniziale.

Le combinazioni di azioni che sono state create automaticamente sono mostrate nella scheda Combinazioni di azioni (Figura 10). In questo caso particolare, ci sono quattro combinazioni di azioni, ma solo due di esse sono considerate. Ciò è dovuto al fatto che alcuni coefficienti di combinazione per le combinazioni in grigio sono zero; quindi, combinano le azioni nello stesso modo delle combinazioni attive.

È possibile che tu stia controllando le combinazioni di carico che sono state create automaticamente dalla creazione guidata di combinazioni di carico (Figura 11). Si noti che la considerazione dello stato iniziale è già attiva come opzione speciale, poiché in precedenza lo abbiamo fatto tramite le impostazioni della creazione guidata di combinazioni nella scheda Situazioni di progetto (Figura 9).

Infine, è possibile definire le combinazioni di risultati nella scheda associata della finestra Casi e combinazioni di carico. La "Situazione di progetto" descrive le specifiche normative in base alle quali i casi di carico sono combinati. Come già accennato, la situazione di progetto di interesse è la situazione quasi permanente; pertanto, dovrebbe essere selezionato quando si definisce una nuova combinazione di risultati, come mostrato nell'immagine 12.

Il "Tipo di combinazione", d'altra parte, controlla i criteri per la sovrapposizione dei risultati. In questo esempio, siamo interessati a determinare la somma di tutti i risultati; quindi, dovresti selezionare "Sovrapposizione" come tipo di combinazione. Ciò significa che tutti i casi e le combinazioni di carico inclusi nella combinazione sono sempre presi in considerazione e aggiunti individualmente e non ci sono valori massimi o minimi.

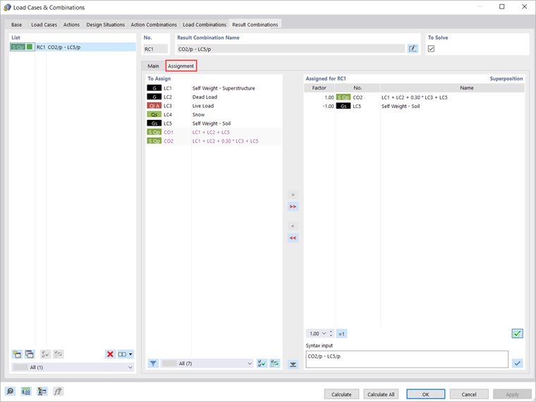
È possibile assegnare i casi di carico nelle combinazioni di risultati nella scheda Assegnazione dove tutti i casi di carico, le combinazioni di carico e le combinazioni di risultati disponibili sono elencate nella colonna "Da assegnare". Per fare ciò, è necessario trasferire la voce di interesse da questa colonna all'elenco "Assegnato per RC", come mostrato nell'immagine 13.

Per ogni voce, è possibile modificare il coefficiente con cui la voce sarà considerata nella combinazione. In questo esempio, siamo interessati solo ai risultati associati alla sovrastruttura; pertanto, dobbiamo sottostrutturare i risultati associati allo stato iniziale, ovvero il caso di carico "Suolo autopesante". Quindi, la combinazione di carico principale è presa in considerazione con il coefficiente 1, mentre un coefficiente di combinazione di -1 è assegnato allo stato iniziale (cioè, il caso di carico "Sorposo proprio del terreno").

Una volta definiti i casi di carico, il carico e le combinazioni di risultati, è possibile avviare il calcolo. Se si desidera calcolare solo i risultati del caso o della combinazione di carico corrente, selezionare "Calcola carico corrente" nel menu "Calcola" o utilizzare il pulsante "Mostra risultati".

Se, tuttavia, si desidera calcolare tutti i casi di carico, le combinazioni e le situazioni di progetto, selezionare "Calcola tutto". In questo modo, RFEM calcola tutti i casi di carico, le combinazioni di carico, le combinazioni di risultati e le situazioni di progetto per le quali sono disponibili i dati di input. Il calcolo viene eseguito in parallelo utilizzando diversi core di calcolo e i risultati sono disponibili come mostrato nell'immagine 14. I risultati saranno discussi in modo più dettagliato in un prossimo articolo della Knowledge Base.



Autore

La signora Kirova è responsabile della creazione di articoli tecnici e fornisce supporto tecnico ai clienti Dlubal.

Link


;