3160x
001743
2022-05-12

Analiza geotechniczna w RFEM 6

Biorąc pod uwagę, że realistyczne określenie warunków gruntowych znacząco wpływa na jakość analizy statyczno-wytrzymałościowej budynków, w programie RFEM 6 dostępne jest rozszerzenie Analiza geotechniczna, które umożliwia określenie konturu glebowego do analizy.

Sposób udostępnienia danych uzyskanych z badań polowych w rozszerzeniu i wykorzystania właściwości z próbek gruntu do określenia masywów gruntu, które mają być przedmiotem zainteresowania, został omówiony w artykule z Bazy informacji „Tworzenie bryły gruntowej na podstawie próbek gruntu w programie RFEM 6”. W tym artykule omówiono natomiast procedurę obliczania osiadań i parcia gruntu dla budynku żelbetowego.

W związku z tym zakładamy, że rozszerzenie Analiza geotechniczna zostało aktywowane, dane uzyskane z badań polowych zostały wprowadzone do analizy i wyznaczono masywy gruntowe, o których mowa, zgodnie z wyjaśnieniami we wspomnianym artykule. Zakładamy również, że budynek żelbetowy został zamodelowany (z uwzględnieniem obciążeń), jak pokazano na rysunku 1.

Teraz należy zdefiniować kombinacje obciążeń i wyników, które mają zostać obliczone. W tym celu można otworzyć okno Przypadki i kombinacje obciążeń. Obciążenia przyłożone do konstrukcji nośnej pokazano na rysunku 2 i obejmują ciężar własny, obciążenia stałe i użytkowe oraz śniegiem. Po aktywowaniu rozszerzenia Analiza geotechniczna można zauważyć, że w powiązanym przypadku obciążenia uwzględniany jest tylko ciężar własny budynku.

W związku z tym należy utworzyć osobny przypadek obciążenia, w którym zostanie aktywowany ciężar własny bryły, jak pokazano na rysunku 3. W związku z tym kategoria oddziaływania w tym przypadku obciążenia powinna zostać przypisana jako Stałe/grunt. Chociaż wszystkie obciążenia są powiązane z osobnym przypadkiem obciążeń, ważne jest, aby pamiętać, że w analizie geotechnicznej należy je uwzględniać w kombinacjach obciążeń i wyników, a nie jako pojedyncze przypadki obciążeń.

Na przykład, obciążenie użytkowe zostanie przyłożone do modelu dopiero po aktywowaniu ciężaru własnego bryły, ciężaru własnego konstrukcji nośnej i obciążenia własnego. Aby to uwzględnić, należy dezaktywować wszystkie przypadki obciążeń powiązane z konstrukcją nośną poprzez odznaczenie ikony "Do rozwiązania", pozostawiając tylko przypadek obciążenia dla ciężaru własnego do rozwiązania (rysunek 3). W ten sposób przypadki obciążeń konstrukcji nośnej nadal istnieją, ale zamiast być obliczane jako pojedyncze przypadki obciążeń, są one obliczane w kombinacjach obciążeń i kombinacjach wyników.

Podczas definiowania przypadku obciążenia "Ciężar własny gruntu" należy utworzyć nowe ustawienia modyfikacji konstrukcji poprzez aktywację odpowiedniego pola wyboru (rysunek 3). W szczególności należy dezaktywować pręty i powierzchnie betonowe, jak pokazano na rysunku 4.

Aby automatycznie zdefiniować kombinacje obciążeń i wyników, należy najpierw aktywować odpowiednie generatory w oknie Dane podstawowe przypadków i kombinacji obciążeń, jak pokazano na rysunku 5. Generator kombinacji ułatwia klasyfikację przypadków obciążeń zgodnie z normami i nakładanie ich na kombinacje oddziaływań i obliczenia.

Innymi słowy, przypadki obciążeń są łączone zgodnie z preferowaną specyfikacją normy, która domyślnie jest normą zdefiniowaną w Danych podstawowych modelu. Można jednak wybrać inną normę z listy "Grupa norm" i sprawdzić parametry generatora kombinacji w oknie dialogowym "'Edytuj generator kombinacji". W przypadku korzystania z generatora kombinacji wyników oprócz generatora kombinacji obciążeń, nakładane są również wyniki przypadków lub kombinacji obciążeń.

Zanim przejdziemy do dalszych kroków, można edytować ustawienia analizy statycznej dla przypadku obciążenia dla ciężaru własnego bryły, jak pokazano na rysunku 6. Można na przykład zmienić maksymalną liczbę iteracji lub liczbę przyrostów obciążenia dla analizy nieliniowej. W tym przykładzie pierwsza z nich jest ustawiona na 100, a druga na 1.

Po zdefiniowaniu przypadków obciążeń można wyświetlić wszystkie kategorie oddziaływań, które są zastosowane dla modelu w zakładce Oddziaływania w oknie Przypadki i kombinacje obciążeń (rysunek 7). Następnie użytkownik kontroluje sytuacje obliczeniowe, które zostały utworzone. Innymi słowy, można aktywować lub dezaktywować wszystkie sytuacje obliczeniowe dostępne na liście.

Ponieważ jesteśmy zainteresowani obliczaniem osiadań, należy rozważyć tylko quasi-stałą sytuację obliczeniową (rysunek 8); z tego względu wszystkie pozostałe sytuacje obliczeniowe z wyjątkiem sytuacji quasi-stałej zostaną dezaktywowane. Dostępne są również reguły kombinacji dla sytuacji będącej przedmiotem zainteresowania.


Ponadto można dostosować ustawienia generatora kombinacji do tej sytuacji obliczeniowej. Istnieje wiele opcji do zdefiniowania, jak pokazano na rysunku 9. W tym miejscu istotna jest możliwość uwzględnienia stanu początkowego z przypadku obciążenia, którym w tym przykładzie jest ciężar własny gruntu. W ten sposób wszystkie kombinacje obciążeń wygenerowane za pomocą kreatora będą traktować ten przypadek obciążenia jako stan początkowy.

Kombinacje oddziaływań, które zostały utworzone automatycznie, są wyświetlane w zakładce Kombinacje oddziaływań (rys. 10). W tym konkretnym przypadku istnieją cztery kombinacje oddziaływań, ale tylko dwie z nich są uwzględniane. Wynika to z faktu, że niektóre współczynniki kombinacji dla kombinacji zaznaczonych na szaro wynoszą zero; dlatego łączą one oddziaływania w taki sam sposób, jak aktywne kombinacje.

Możliwe, że sprawdzane są kombinacje obciążeń, które zostały automatycznie utworzone przez generator kombinacji obciążeń (rysunek 11). Należy pamiętać, że uwzględnienie stanu początkowego jest już aktywne jako opcja specjalna, ponieważ wcześniej robiliśmy to za pomocą ustawień generatora kombinacji w zakładce Sytuacje obliczeniowe (rysunek 9).

Na koniec, można zdefiniować kombinacje wyników w odpowiedniej zakładce okna Przypadki obciążeń i kombinacje. „Sytuacja obliczeniowa” opisuje specyfikacje normatywne, według których łączone są przypadki obciążeń. Jak już wspomniano, sytuacją obliczeniową jest sytuacja quasi-stała; dlatego powinien zostać wybrany podczas definiowania nowej kombinacji wyników, jak pokazano na rysunku 12.

Z kolei "Typ kombinacji" określa kryteria nakładania się wyników. W tym przykładzie jesteśmy zainteresowani określeniem sumy wszystkich wyników; z tego względu jako typ kombinacji należy wybrać „Superpozycja”. Oznacza to, że wszystkie przypadki obciążeń i kombinacje wchodzące w skład kombinacji są zawsze uwzględniane i dodawane indywidualnie oraz że nie istnieją wartości maksymalne ani minimalne.

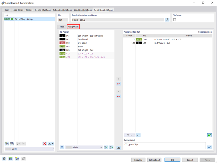
Przypisywanie przypadków obciążeń w kombinacjach wyników odbywa się w zakładce Przypisanie, gdzie w kolumnie „Do przypisania” wymienione są wszystkie dostępne przypadki obciążeń, kombinacje obciążeń i kombinacje wyników. W tym celu należy przenieść żądany wpis z tej kolumny na listę „Przypisane do KW”, jak pokazano na rysunku 13.

Dla każdego wpisu można dostosować współczynnik, z jakim zostanie on uwzględniony w kombinacji. W tym przykładzie interesują nas tylko wyniki powiązane z zabudową; dlatego musimy podbudować wyniki powiązane ze stanem początkowym - to znaczy z przypadkiem obciążenia „Ciężar własny gruntu”. W związku z tym wiodąca kombinacja obciążeń jest uwzględniana ze współczynnikiem 1, a do stanu początkowego (tzn. przypadku obciążenia „Ciężar własny gruntu”) zostaje przypisany współczynnik -1.

Po zdefiniowaniu przypadków obciążeń, obciążeń i kombinacji wyników można rozpocząć obliczenia. Aby obliczyć wyniki tylko bieżącego przypadku obciążenia lub kombinacji obciążeń, należy wybrać opcję "Oblicz bieżące obciążenie" w menu "Oblicz" lub użyć przycisku "Pokaż wyniki".

Jeżeli jednak mają zostać obliczone wszystkie przypadki obciążeń, kombinacje i sytuacje obliczeniowe, należy wybrać opcję "Oblicz wszystko". W ten sposób program RFEM oblicza wszystkie przypadki obciążeń, kombinacje obciążeń, kombinacje wyników i sytuacje obliczeniowe, dla których dostępne są dane wejściowe. Obliczenia są przeprowadzane równolegle na kilku rdzeniach obliczeniowych, a wyniki są dostępne, jak pokazano na rysunku 14. Wyniki zostaną omówione bardziej szczegółowo w kolejnym artykule w Bazie informacji.



Autor

Pani Kirova jest odpowiedzialna za tworzenie artykułów technicznych i zapewnia wsparcie techniczne dla klientów firmy Dlubal.

Odnośniki


;