3160x
001743
2022-05-12

RFEM 6 岩土工程分析

考虑到实际确定的土壤条件对建筑物的结构分析质量有很大影响,所以在 RFEM 6 中提供了“岩土分析”模块,用于确定要分析的土体。

在知识库文章“ 在 RFEM 6 中由土样创建土体” 中讨论了如何在模块中提供实地测试获得的数据,以及如何使用土样的属性来确定感兴趣的土层。 本文将讨论钢筋混凝土建筑的沉降和土压力的计算方法。

因此我们假设已激活“岩土工程分析”模块,现场测试获得的数据已经输入,并且感兴趣的土层已经按照文章中的说明确定了。 我们还假设已经对钢筋混凝土结构进行了建模(包括荷载),如图 1所示。

现在您需要做的是定义要计算的荷载组合和结果组合。 用户可以在对话框右侧选择荷载工况和组合。 图 2 中显示了上部结构的荷载,包括自重、自重、活荷载和雪荷载。 当激活“岩土工程分析”模块时,您可能会注意到在相关的荷载工况中只考虑了建筑物的自重。

因此需要单独创建一个荷载工况,在其中激活实体自重,如图3所示。 因此,该荷载工况中的作用类别应指定为永久/土壤。 虽然所有的荷载都属于一个单独的荷载工况,但在岩土工程分析中应在荷载和结果组合中考虑,而不是作为单个荷载工况考虑。

例如,只有在实体自重、上部结构自重和自重被激活后,活荷载才会被施加到模型上。 考虑到这一点,应该通过取消选中“求解”图标来停用所有与上部结构相关的荷载工况,只留下要求解的自重荷载工况(图 3)。 上部结构的荷载工况仍然存在,但是不再作为单个荷载工况进行计算,而是在荷载组合和结果组合中进行计算。

在定义荷载工况“ 土层自重 ”时,应通过激活相关复选框创建新的结构调整设置(图 3)。 具体来说,必须如图4所示停用混凝土杆件和混凝土面。

如果想要自动定义荷载和结果组合,首先要在荷载工况和组合窗口的基本数据中激活相关的向导,如图5所示。 组合向导可以帮助您按照规范对荷载工况进行分类,并在作用和设计组合中进行叠加。

换句话说,荷载工况根据首选的标准规范进行组合,默认情况下该规范就是您在模型的基本数据中定义的规范。 但是,您也可以在“规范组”列表中选择不同的规范,或者在“编辑组合向导”对话框中检查组合向导的参数。 当使用结果组合向导时,除了荷载组合向导外,荷载工况或组合的结果也会被叠加。

在进一步操作之前,您可以在静力分析中为实体自重编辑荷载工况设置 如图 6所示。 例如,您可以更改非线性分析的最大迭代次数或荷载增量步数。 在本例中,前者设置为 100,而后者设置为 1。

定义荷载工况后,在荷载工况和组合窗口的作用选项卡中可以看到应用于模型的所有作用类别(图 7)。 接下来,由用户控制已经创建的设计状况。 用户可以在该下拉菜单中选择激活或停用相应的设计状况。

由于我们感兴趣的是沉降计算,所以这里只应考虑准永久设计情况(图 8);因此,除了准永久设计情况外的所有其他设计状况将被停用。 这里还会列出您感兴趣的情况的组合规则。


此外,用户可以根据需要调整组合向导中的设置。 有多个选项需要定义,如图9所示。 这里重要的是可以考虑荷载工况的初始状态,在本例中为自重荷载工况。 这样,使用向导生成的所有荷载组合都会将该荷载工况视为初始状态。

在“作用组合”选项卡中会显示自动创建的作用组合(图10)。 在这种特殊情况下,有四种作用组合,但只考虑其中两种。 这是由于一些灰色组合的组合系数为零,因此,它们与作用组合的方式相同。

这里可以检查由荷载组合向导自动创建的荷载组合(图 11)。 请注意,“考虑初始状态”这一特殊选项已经被激活,我们之前是通过在“设计状况”选项卡中的组合向导中设置的(图 9)。

最后,您可以在对话框的荷载工况和组合选项卡中定义结果组合。 在“设计状况”对话框中定义了荷载工况组合的规范规范。 如前所述,这里所考虑的设计状况是准永久荷载作用;因此,在定义一个新的结果组合时应该选择它,如图12所示。

“组合类型” 控制着结果叠加的标准。 在本例中,我们要计算的是所有结果之和。组合类型为“叠加”。 这意味着包含在组合中的所有荷载工况和组合总是被考虑和单独相加,没有最大或最小值。

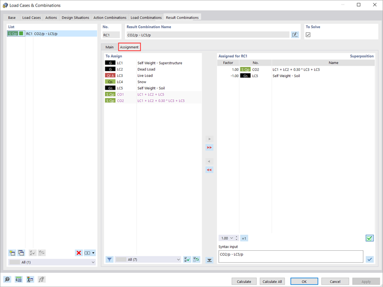
您可以在分配选项卡中将荷载工况分配到结果组合中,其中所有可用的荷载工况、荷载组合和结果组合的“分配”列都列出了。 为此,您需要将感兴趣的元素从该列移至“分配给 RC”列表中,如图 13所示。

对于每个模型,您可以调整在组合中考虑的系数。 在本例中我们只计算上部结构的计算结果,因此我们需要先定义初始状态下的荷载工况“自重土层”。 因此,主导的荷载组合采用系数 1,而初始荷载工况(即“土层自重”)的组合系数为 -1。

定义荷载工况、荷载和结果组合后,即可开始计算。 用户可以在计算菜单中选择“计算当前荷载”,也可以使用显示结果按钮,

用户可以在“全部计算”对话框中选择“全部计算”选项卡, 这样,RFEM 可以计算所有有输入数据的荷载工况、荷载组合、结果组合和荷载组合类型。 计算是使用多个计算内核并行进行的,结果如图 14 所示。 在即将发布的另一篇知识库文章中,我们将对相关结果进行更详细的讨论。



作者

Kirove 女士的职责是撰写技术文章并为 Dlubal 软件的客户提供技术支持。

链接


;