1470x
003459
2021-07-21

Коэффициенты для нагрузок с поиском формы и постоянных нагрузок

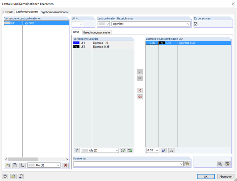
Как можно в рамках поиска формы создать расчетные сочетания постоянной нагрузки?


Ответ:

Нагрузка из загружения для поиска формы (FF) применяется к системе с коэффициентом 1,0. Если вы хотите учесть постоянную нагрузку в отношении сочетаний, можно дополнительно создать постоянное загружение для постоянной нагрузки с 0,35-кратной нагрузкой.


Скачивания


;