1469x
003459
21.07.2021

Recherche de forme et factorisation du poids propre

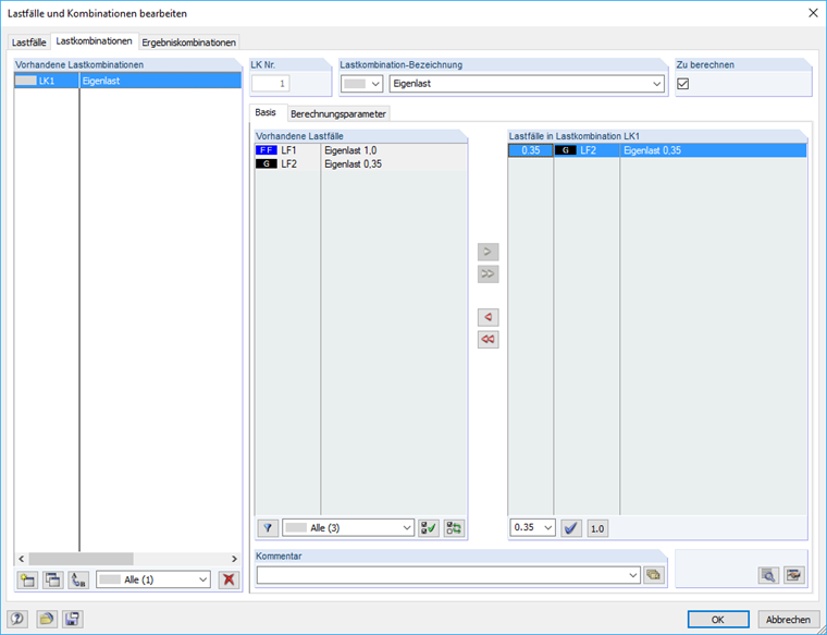
Comment effectuer une combinatoire factorisée de la charge permanente dans le contexte de la recherche de forme ?


Réponse:

La charge provenant du cas de charge de la recherche de forme (RF) est imposée 1,0 fois dans le système. Si vous souhaitez factoriser le poids propre selon la combinatoire, vous pouvez créer un cas de charge permanent pour le poids propre avec une charge équivalant à 0,35 fois la charge.


Téléchargements


;