1469x
003459
2021-07-21

Form-Finding Load and Dead Load Factorizing

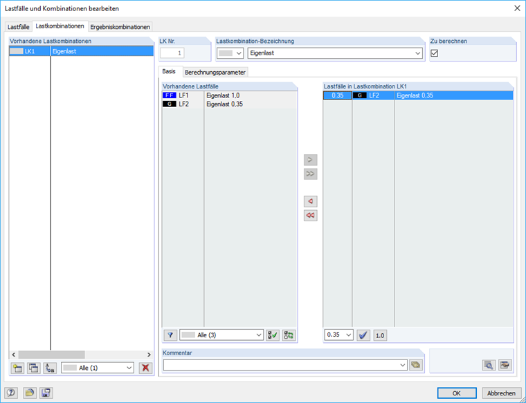
How is it possible to make factorized combinations of a dead load in the context of form‑finding?


Answer:

The load from the form-finding load case (FF) is applied to the system with a factor of 1.0. If you want to factorize the dead load in relation to the combinations, it is possible to additionally create a permanent load case for the dead load with 0.35 times the load.


Downloads


;