1470x
003459
2021-07-21

Obciążenie typu form-finding i obliczanie obciążenia stałego

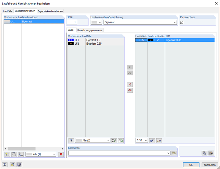
W jaki sposób można tworzyć współczynniki kombinacje obciążenia stałego w kontekście znajdowania kształtu?


Odpowiedź:

Obciążenie z przypadku obciążenia ze znajdowania kształtu (FF) jest przykładane do układu ze współczynnikiem 1.0. Jeżeli obciążenie stałe ma zostać rozłożone na czynniki w odniesieniu do kombinacji, można dodatkowo utworzyć przypadek obciążenia stałego dla obciążenia stałego o wartości 0,35-krotności obciążenia.


Pobrane


;