1470x
003459
21. Juli 2021

Formfindungslast und Eigenlastfaktorisierung

Wie kann eine faktorisierte Kombinatorik der Eigenlast im Zusammenhang mit der Formfindung erfolgen?


Antwort:

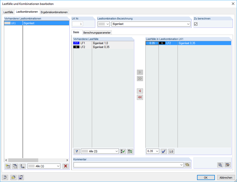
Die Last aus dem Formfindungslastfall (FF) wird 1,0-fach ins System eingeprägt. Soll in Zusammenhang mir der Kombinatorik die Eigenlast faktorisiert werden, so kann zusätzlich ein ständiger Lastfall für die Eigenlast mit 0,35-facher Last erzeugt werden.


Downloads


;