1470x
003459
2021-07-21

Fattorizzazione del carico di form-finding e del carico permanente

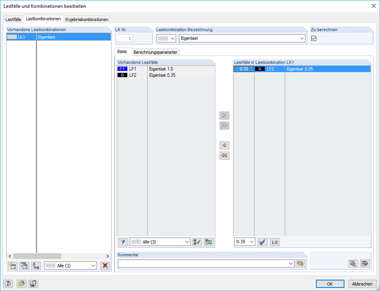
Come è possibile fare combinazioni fattorizzate di un carico permanente nel contesto di form‑finding?


Risposta:

Il carico dal caso di carico di form-finding (FF) è fissato al sistema strutturale 1,0 volte. Se si desidera fattorizzare il carico permanente relativo alle combinazioni, è possibile creare anche un caso di carico permanente per il carico permanente con un carico di 0,35 volte.


Download


;