1469x
003459
21.7.2021

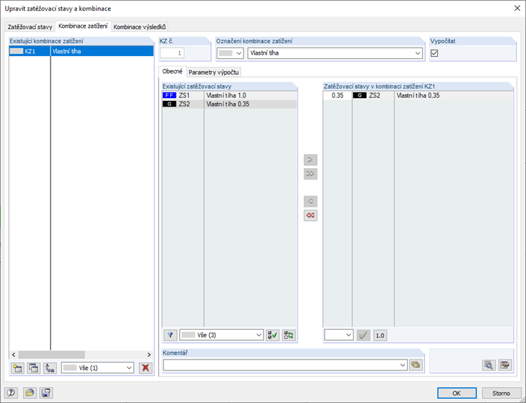
Zatížení form-finding a faktorizace vlastní tíhy

Jak je možné provést faktorizovanou kombinatoriku vlastní tíhy v souvislosti s form-findingem?


Odpověď:

Zatížení ze zatěžovacího stavu form-findingu (FF) se do systému převezme s násobkem 1,0. Pokud má být v souvislosti s kombinatorikou vlastní tíhy provedena faktorizace, je možné dodatečně vytvořit stálý zatěžovací stav pro vlastní tíhu s násobkem 0,35 zatížení.


Stahování


;