2743x
004749
2020-10-02

Настройка цветов пользовательских видимостей

Как изменить цвет пользовательской видимости для экрана и протокола результатов?


Ответ:

Цвета пользовательской видимости для экрана можно задать вручную прямо на контрольной панели. Для этого достаточно лишь дважды щелкнуть по требуемой записи на контрольной панели. После того откроется диалоговое окно «Цвет», в котором можно выбрать желаемый цвет (Рисунок 01). Только имейте в виду, что настройки контрольной панели влияют только на экран, а не на протокол результатов.

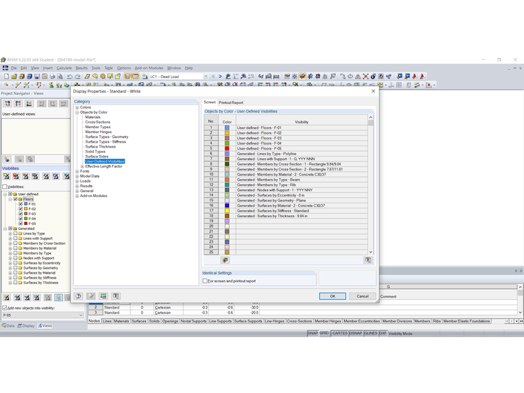
Цвет пользовательских видимостей можно изменить также в параметрах изображения. Соответствующее диалоговое окно затем можно открыть с помощью меню «Возможности» → «Параметры изображения» → «Изменить» или посредством контекстного меню. В категории «Объекты по цвету» → «Пользовательские видимости» затем можно задать требуемый цвет пользовательской видимости отдельно для экрана и протокола результатов (см. Рисунок 02).

Способ идентичной настройки цвета пользовательской видимости для экрана и протокола результатов затем объясняется в нижеприведенной ссылке.

В прилагаемом видео будет сначала показано, каким образом можно изменить цвет видимости «E ‑ 05» на контрольной панели для экрана, а затем то, как изменить цвет видимости «E ‑ 05» для протокола результатов.


Автор

Г-жа фон Бло оказывает техническую поддержку нашим клиентам и отвечает за разработку программы SHAPE‑THIN, а также стальных и алюминиевых конструкций.

Ссылки


;