2743x
004749
2020-10-02

Impostazione dei colori delle visibilità definite dall'utente

Come posso cambiare i colori delle visibilità definite dall'utente per una schermata e una relazione di calcolo?


Risposta:

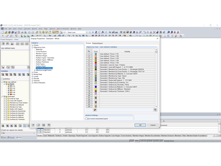
I colori delle visibilità definite dall'utente per lo schermo possono essere impostati nel pannello. Hierzu ist mit einem Doppelklick auf den zu ändernden Eintrag im Panel der Dialog "Farbe" zu öffnen, in dem die gewünschte Farbe ausgewählt werden kann (Bild 1). Die Einstellungen im Panel wirken sich nur auf den Bildschirm und nicht auf das Ausdruckprotokoll aus.

Die Farbe der benutzerdefinierte Sichtbarkeiten kann auch in den Anzeigeeigenschaften eingestellt werden. Der Dialog kann über Menü "Optionen" → "Anzeigeeigenschaften" → "Bearbeiten" oder über das Kontextmenü aufgerufen werden. Die Farbeinstellung für benutzerdefinierte Sichtbarkeiten können in der Kategorie "Objekte nach Farben" → "Benutzerdefinierte Sichtbarkeiten" getrennt für den Bildschirm und das Ausdruckprotokoll vorgenommen werden (Bild 2).

Wie man identische Einstellungen für den Bildschirm und das Ausdruckprotokoll vornimmt, wird im untenstehenden Link erläutert.

Im Video wird zunächst gezeigt, wie die Farbe der Sichtbarkeit "E-05" für den Bildschirm im Panel geändert wird. Danach wird gezeigt, wie die Farbe der Sichtbarkeit "E-05" für das Ausdruckprotokoll geändert wird.


Autore

La signora von Bloh fornisce supporto tecnico per i nostri clienti ed è responsabile dello sviluppo del programma SHAPE‑THIN e delle strutture in acciaio e alluminio.

Link


;