2743x
004749
02.10.2020

Définition des couleurs des visibilités définies par l'utilisateur

Comment puis-je modifier les couleurs des visibilités définies par l'utilisateur pour l'écran et le rapport d'impression ?


Réponse:

Les couleurs des visibilités définies par l'utilisateur pour l'écran peuvent être paramétrées dans le Panneau. Pour ce faire, double-cliquez sur l'entrée que vous souhaitez modifier dans le Panneau et ouvrez la boîte de dialogue « Couleurs », où vous pouvez sélectionner la couleur souhaitée (Figure 01). Les paramètres dans le Panneau n'affectent que l'écran et non le rapport d'impression.

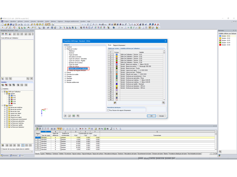
La couleur des visibilités définies par l'utilisateur peut également être paramétrée dans les propriétés d'affichage du logiciel. Vous pouvez ouvrir la boîte de dialogue correspondante via le menu « Options » → « Propriétés d'affichage » → « Modifier » ou via le menu contextuel. Les paramètres des couleurs des visibilités définies par l'utilisateur peuvent être spécifiés séparément pour l'écran et le rapport d'impression dans la catégorie « Objets par couleur » → « Visibilités définies par l'utilisateur » (Figure 02).

Le lien vers l'article ci-dessous explique comment définir des paramètres identiques pour l'écran et le rapport d'impression.

La vidéo ci-contre montre comment modifier la couleur de la visibilité « E ‑ 05 » pour l'écran via le Panneau. Elle explique ensuite comment modifier la couleur de la visibilité « E-05 » pour le rapport d'impression.


Auteur

Mme von Bloh fournit une assistance technique à nos utilisateurs et est également responsable du développement du programme SHAPE-THIN et de la construction en acier et en aluminium.

Liens


;