2743x
004749
2020-10-02

设置用户自定义可见性的颜色

如何更改屏幕和打印报告的用户自定义可见性的颜色?


回复:

用户自定义可见性的颜色可以在面板中设置。 Hierzu ist mit einem Doppelklick auf den zu ändernden Eintrag im Panel der Dialog "Farbe" zu öffnen, in dem die gewünschte Farbe ausgewählt werden kann (Bild 1). Die Einstellungen im Panel wirken sich nur auf den Bildschirm und nicht auf das Ausdruckprotokoll aus.

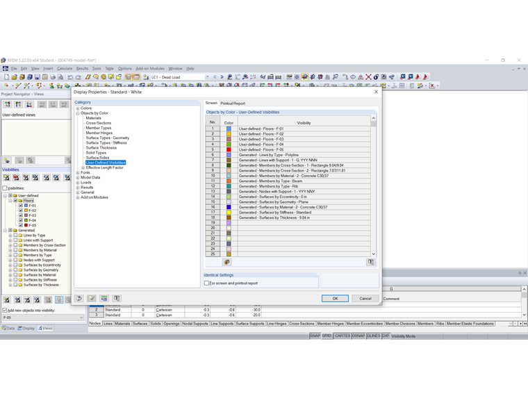
Die Farbe der benutzerdefinierte Sichtbarkeiten kann auch in den Anzeigeeigenschaften eingestellt werden. Der Dialog kann über Menü "Optionen" → "Anzeigeeigenschaften" → "Bearbeiten" oder über das Kontextmenü aufgerufen werden. Die Farbeinstellung für benutzerdefinierte Sichtbarkeiten können in der Kategorie "Objekte nach Farben" → "Benutzerdefinierte Sichtbarkeiten" getrennt für den Bildschirm und das Ausdruckprotokoll vorgenommen werden (Bild 2).

Wie man identische Einstellungen für den Bildschirm und das Ausdruckprotokoll vornimmt, wird im untenstehenden Link erläutert.

Im Video wird zunächst gezeigt, wie die Farbe der Sichtbarkeit "E-05" für den Bildschirm im Panel geändert wird. Danach wird gezeigt, wie die Farbe der Sichtbarkeit "E-05" für das Ausdruckprotokoll geändert wird.


作者

von Bloh 女士为我们的客户提供技术支持,负责 SHAPE-THIN 软件的开发,以及钢结构和铝合金结构的开发。

链接


;