2743x
004749
02-10-2020

Configuración de los colores de las visibilidades definidas por el usuario

¿Cómo puedo cambiar los colores de las visibilidades definidas por el usuario para una pantalla y un informe?


Respuesta:

Los colores de las visibilidades definidas por el usuario para la pantalla se pueden establecer en el panel. Hierzu ist mit einem Doppelklick auf den zu ändernden Eintrag im Panel der Dialog "Farbe" zu öffnen, in dem die gewünschte Farbe ausgewählt werden kann (Bild 1). Die Einstellungen im Panel wirken sich nur auf den Bildschirm und nicht auf das Ausdruckprotokoll aus.

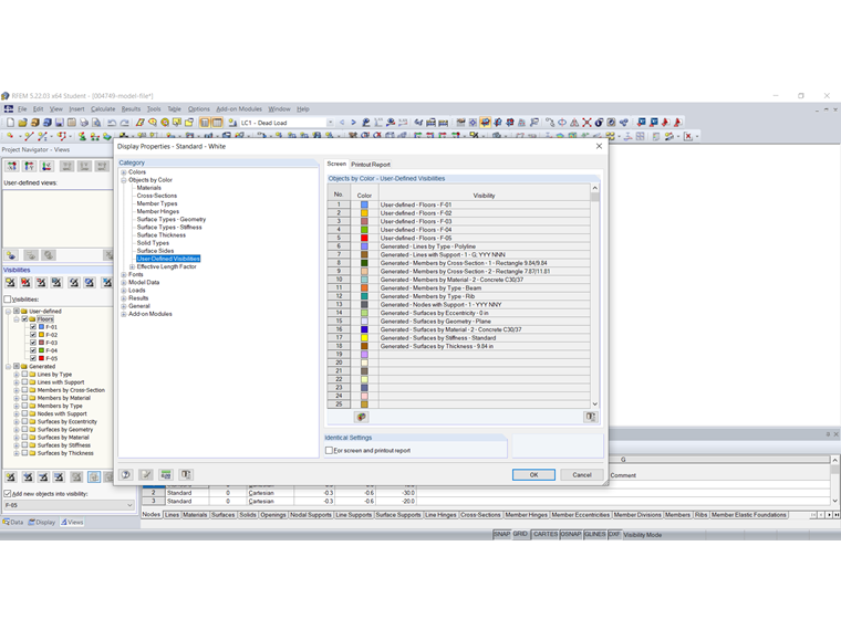
Die Farbe der benutzerdefinierte Sichtbarkeiten kann auch in den Anzeigeeigenschaften eingestellt werden. Der Dialog kann über Menü "Optionen" → "Anzeigeeigenschaften" → "Bearbeiten" oder über das Kontextmenü aufgerufen werden. Die Farbeinstellung für benutzerdefinierte Sichtbarkeiten können in der Kategorie "Objekte nach Farben" → "Benutzerdefinierte Sichtbarkeiten" getrennt für den Bildschirm und das Ausdruckprotokoll vorgenommen werden (Bild 2).

Wie man identische Einstellungen für den Bildschirm und das Ausdruckprotokoll vornimmt, wird im untenstehenden Link erläutert.

Im Video wird zunächst gezeigt, wie die Farbe der Sichtbarkeit "E-05" für den Bildschirm im Panel geändert wird. Danach wird gezeigt, wie die Farbe der Sichtbarkeit "E-05" für das Ausdruckprotokoll geändert wird.


Autor

Sra. von Bloh proporciona soporte técnico a nuestros clientes y es responsable del desarrollo del programa SHAPE-THIN, así como de las estructuras de acero y aluminio.

Enlaces


;