2743x
004749
2020-10-02

Setting Colors of User-Defined Visibilities

How can I change the colors of user-defined visibilities for a screen and a printout report?


Answer:

The colors of user-defined visibilities for the screen can be set in the panel. To do this, double-click the entry in the panel that you want to modify and open the "Color" dialog box, where you can select the desired color (Image 01). The settings in the panel only affect the screen, not the printout report.

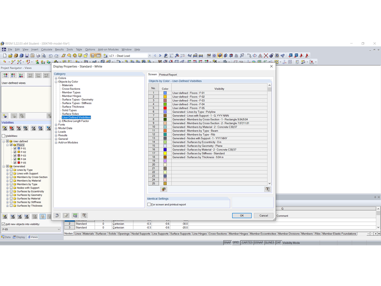
The color of user-defined visibilities can also be set in the display properties. You can open the dialog box using the menu "Options" → "Display Properties" → "Edit" or the shortcut menu. The color setting for user-defined visibilities can be set separately for the screen and the printout report in the "Objects by Color" → "User-defined Visibilities" category (Image 02).

By clicking the link below, you will find instructions for creating identical settings for the screen and the printout report.

The video shows you how to change the color of the visibility "E‑05" for the screen in the panel. Then, it shows how to change the color of the visibility "E‑05" for the printout report.


Author

Ms. von Bloh provides technical support for our customers and is responsible for the development of the SHAPE‑THIN program as well as steel and aluminum structures.

Links


;