710x
004891
2021-01-05

Стадии строительства с нелинейностями

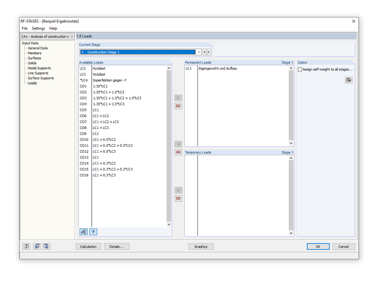
В моей модели требуется учитывать стадии строительства с нелинейностями, поэтому мне приходится работать с сочетаниями нагрузок, которые уже включены в постоянную нагрузку. Так что теперь у меня есть несколько сочетаний нагрузок для первой, а затем и для второй стадии строительства, которые нужно проанализировать и оценить. Однако проблема в том, что сочетания нагрузок из первого стадии строительства не возникают во второй. А я не уверен, как правильно определить сочетания нагрузок на отдельных стадиях строительства (постоянные или временные).


Ответ:

Модуль RF‑STAGES способен передавать в системе только «постоянные» нагрузки. Это значит, что их действие автоматически включается в следующую стадию строительства. То есть нагрузки нельзя выбирать повторно.

Мы так рекомендуем, вместо работы с сочетаниями нагрузок, работать напрямую с загружениями. Таким образом, можно будет определить, например, постоянную нагрузку как постоянное загружение. И как только будут переменные нагрузки добавлены как «временные», их сочетания можно будет определить (вручную) прямо в модуле RF‑STAGES, а затем экспортировать их для расчета.

Более подробная информация на данную тему затем находится также в нашем вебинаре «Учет стадий строительства в дополнительном модуле RF-STAGES».


Автор

Г-н Баумгертель осуществляет техническую поддержку пользователей Dlubal Software.

Ссылки


;