710x
004891
2021-01-05

Fasi costruttive con non linearità

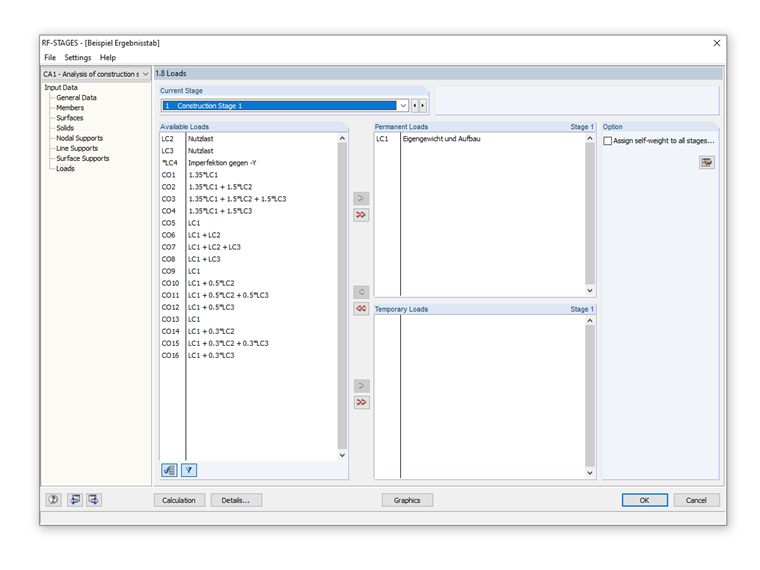
Nel mio modello, devo considerare le fasi costruttive con non linearità, quindi devo lavorare con combinazioni di carico che includono già il peso proprio. Ho diverse combinazioni di carico da analizzare e valutare per la prima fase costruttiva e per la seconda fase costruttiva. Le combinazioni di carico della prima fase costruttiva non si verificano nella seconda fase costruttiva. Non sono sicuro di come assegnare le combinazioni di carico nelle fasi costruttive (permanenti o temporanee).


Risposta:

In RF‑STAGES, i carichi "permanenti" sono impressi nel sistema. Das heißt, dass ihr Einfluss automatisch im nächsten Bauzustand enthalten ist. Aus diesem Grund kann man die Lasten auch kein zweites Mal auswählen.

Anstelle mit Lastkombinationen zu arbeiten, kann auch direkt mit Lastfällen gearbeitet werden. Das heißt, ein permanenter LF wäre dann z. B. die Eigenlast. Sobald dann veränderliche Lasten als "temporäre" Lasten hinzugefügt werden, kann die Kombinatorik (manuell) im RF-STAGES selbst erfolgen und dann zur Bemessung exportiert werden.

Es gibt zum Thema "Berücksichtigung von Bauzuständen in RF-STAGES" bereits ein interessantes Webinar.


Autore

Il signor Baumgärtel fornisce supporto tecnico per i clienti Dlubal Software.

Link


;