710x
004891
2021-01-05

Construction Stages with Nonlinearities

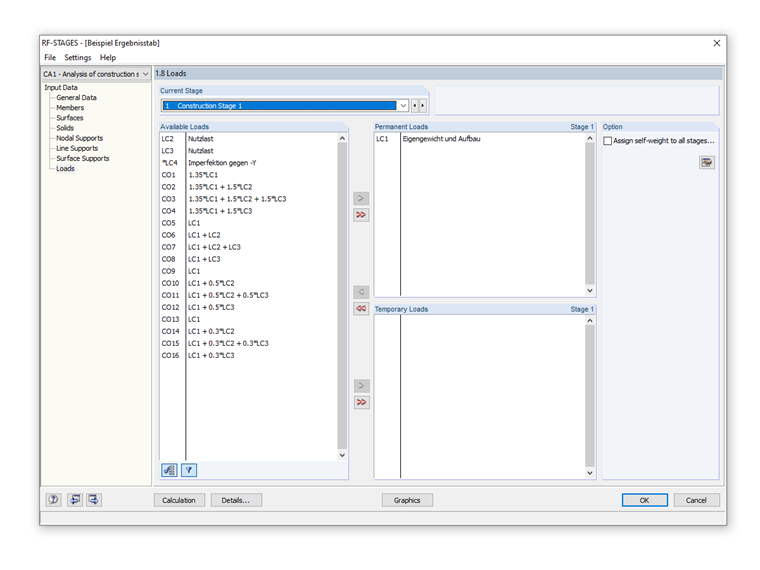
In my model, I have to consider construction stages with nonlinearities, so I have to work with load combinations already include the self-weight. I have several load combinations to analyze and evaluate for the first construction stage as well as the second construction stage. The load combinations from the first construction stage do not occur in the second construction stage. I am not sure how to assign the load combinations in the construction stages (permanent or temporary).


Answer:

In RF‑STAGES, the "permanent" loads are impressed into the system. This means that their effect is automatically included in the next construction stage. For this reason, you cannot select the loads a second time.

Instead of working with load combinations, you can also work directly with load cases. That is, a permanent LC would then be the dead load, for example. As soon as variable loads are added as "temporary" loads, the combinations can be carried out (manually) in RF‑STAGES itself and then exported for the design.

There is an interesting webinar about "Consideration of Construction Stages in RF-STAGES".


Author

Mr. Baumgärtel provides technical support for Dlubal Software customers.

Links


;