710x
004891
2021-01-05

Fases de construção com não linearidades

No meu modelo, tenho de considerar fases de construção com não linearidades, por isso, tenho de trabalhar com combinações de cargas que já incluem o peso próprio. Tenho várias combinações de cargas para a primeira e depois também para a segunda fase de construção para serem analisadas e avaliadas. As combinações de cargas da primeira fase de construção não aparecem na segunda fase de construção. Não tenho a certeza sobre como atribuir as combinações de cargas nas fases de construção (permanentes ou temporárias).


Resposta:

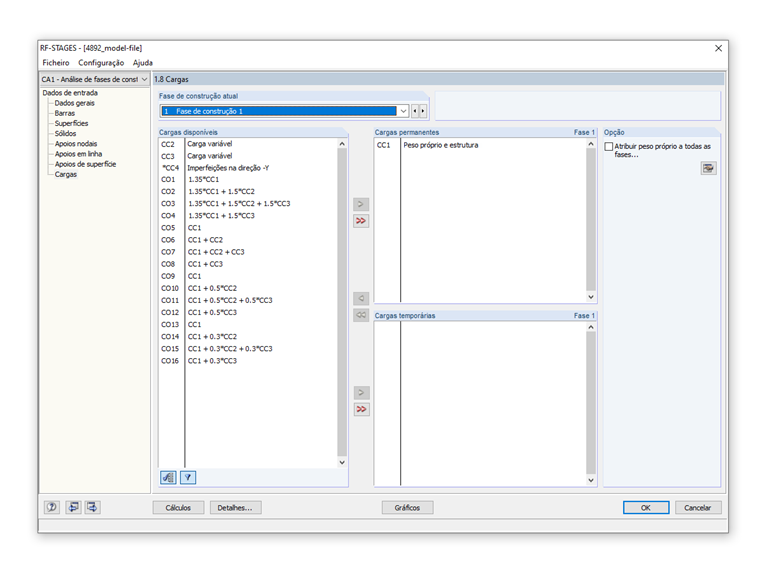
No RF -STAGES, as cargas "permanentes" estão memorizadas no sistema. Isso significa que o seu efeito é incluído automaticamente na próxima fase de construção. Por esse motivo, não é possível selecionar as cargas uma segunda vez.

Em vez de trabalhar com combinações de cargas, também pode trabalhar diretamente com casos de carga, ou seja, um CC permanente seria o peso próprio, por exemplo. Assim que forem adicionadas cargas variáveis como cargas "temporárias", as combinações podem ser realizadas (manualmente) no próprio RF-STAGES e depois exportadas para o dimensionamento.

Existe um seminário web interessante sobre a "Consideração de fases de construção com o RF-STAGES" onde esta questão é abordada.


Autor

O Eng. Baumgärtel presta apoio a clientes da Dlubal Software.

Ligações


;