3689x
005299
2022-08-08

Процедура совмещения ортогональных направлений ASCE 7

Как применить процедуру ортогонально направленного сочетания ASCE 7 (правило 100% + 30%) к моей сейсмической нагрузке?


Ответ:

1) Коэффициент ортогонального сочетания по умолчанию установлен как 0,3 (30%). Это значение можно легко изменить в разделе «Загружения и сочетания» в разделе «Изменить параметры редакции» (Рисунок 01).

2) Во вкладке «Нагрузки» создайте сейсмические нагрузки в направлениях X и Y с Qe в качестве «Категории воздействия». Activate the 'Additional Settings | Consider X and Y independently' option.

Under the Additional Settings tab, activate "Direction X" option for the "Seismic X" load case. For the "Seismic Y" load case, activate "Direction Y".
After doing so, activate the 'Consider load case for orthogonal combination' option. The orthogonal direction from the drop-down menu is automatically selected for both LCs (Image 02). The Load Combinations generated according to the ASCE 7 will include all variations of the 100/30 rule.

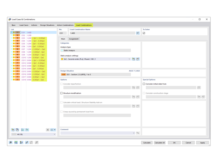
3) The generated COs including the orthogonal combination factor are listed in the Load Combinations tab (Image 03).


Автор

Cisca отвечает за обучение клиентов, техническую поддержку и за разработку наших программ для североамериканского рынка.



;