3689x
005299
8. August 2022

ASCE 7-Verfahren für orthogonale Richtungskombination

Wie kann ich das ASCE 7-Verfahren für orthogonale Richtungskombination (Regel 100% + 30%) auf meine Erdbebenlast anwenden?


Antwort:

1) Der orthogonale Kombinationsfaktor ist standardmäßig auf 0.3 (30%) eingestellt. Dieser Wert kann in den Lastfällen und Kombinationen über die Parameter der Ausgabe geändert werden (Bild 1).

2) Erstellen Sie im Register "Lastfälle" die Erdbebenlastfälle in X- und Y-Richtung mit Qe als "Einwirkungskategorie". Activate the 'Additional Settings | Consider X and Y independently' option.

Under the Additional Settings tab, activate "Direction X" option for the "Seismic X" load case. For the "Seismic Y" load case, activate "Direction Y".
After doing so, activate the 'Consider load case for orthogonal combination' option. The orthogonal direction from the drop-down menu is automatically selected for both LCs (Image 02). The Load Combinations generated according to the ASCE 7 will include all variations of the 100/30 rule.

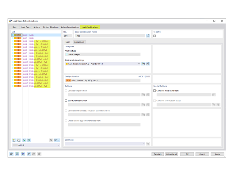
3) The generated COs including the orthogonal combination factor are listed in the Load Combinations tab (Image 03).


Autor

Cisca ist für die Schulung der Kunden, den technischen Support und die Programmentwicklung für den nordamerikanischen Markt verantwortlich.



;